回复:
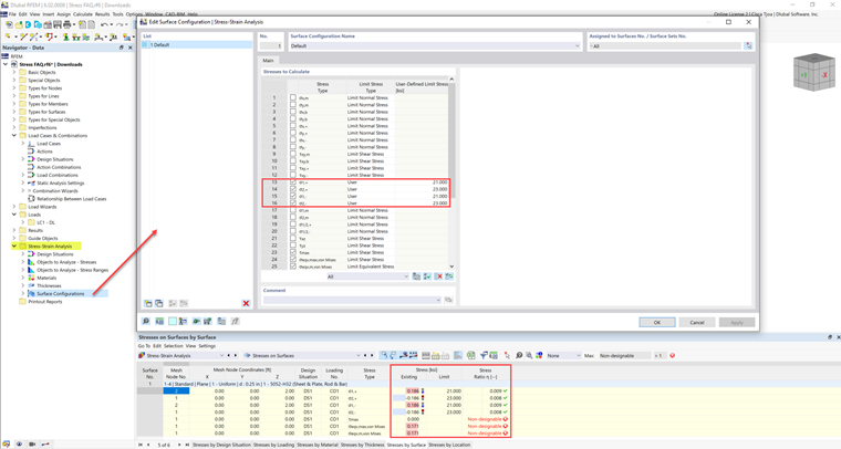
某些材料具有用于压缩、拉伸等的多个极限应力限值。对于这些材料,极限应力必须由用户手动输入。
极限应力值列于“材料值”选项卡下。
这些值可以在“单元/表面配置”中的“用户”极限应力类型下添加。
虽然极限应力已激活,但在“应力-应变分析”模块中,应力比结果为“不可设计”。可能的原因是什么?
某些材料具有用于压缩、拉伸等的多个极限应力限值。对于这些材料,极限应力必须由用户手动输入。
极限应力值列于“材料值”选项卡下。
这些值可以在“单元/表面配置”中的“用户”极限应力类型下添加。
Cisca 负责北美市场的客户培训、技术支持和持续的程序开发。