定义荷载工况、内力和要计算的应力
定义荷载工况、内力和要计算的应力
2022-05-11
031674
  • RSECTION 1
  • 应力分析与计算

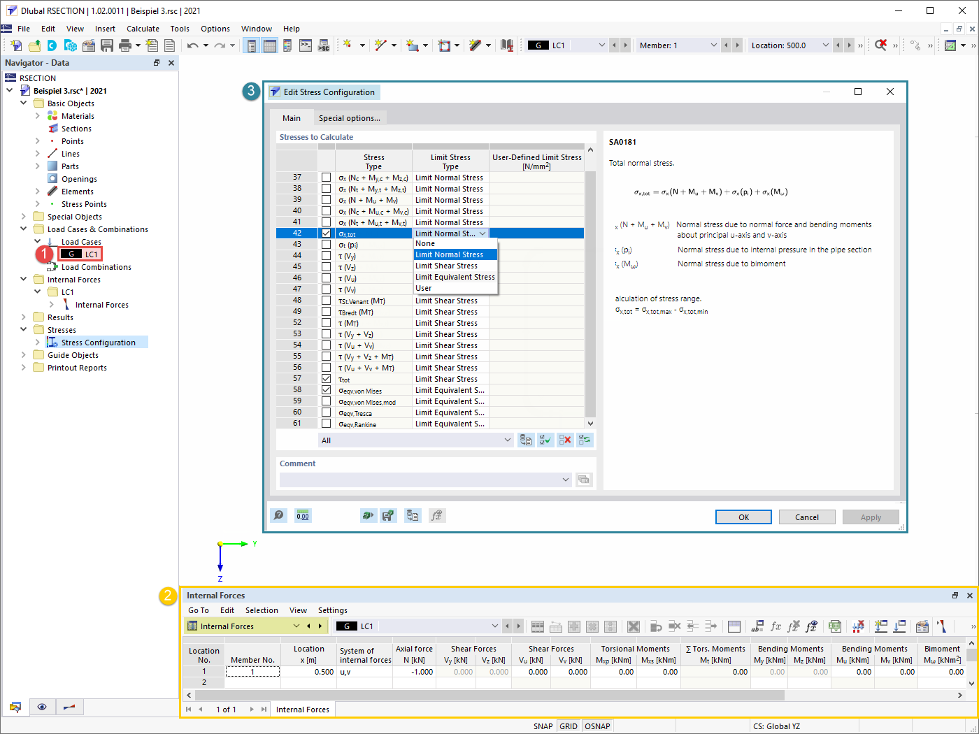
定义要计算的荷载工况、内力和应力

定义荷载工况、内力和要计算的应力

  • 荷载工况
  • 内力
  • 应力配置
用于
  • RSECTION 1 中的薄壁分析
分享