3262x
001742
2024-02-28

RSECTION 1 中的薄壁分析

独立程序 RSECTION 可供您用于确定截面属性和进行薄壁和大截面的应力分析。该程序可以连接到 RFEM 和 RSTAB,以便 RSECTION 的截面在 RFEM 和 RSTAB 库中也可用。同样,来自 RFEM 和 RSTAB 的内力可以导入到 RSECTION 中。

如知识库文章 RFEM 6 - 张弦结构找形分析及荷载态计算 中所述,RSECTION中可用的分析方法包括薄壁分析和有限元分析。本文将讨论前者,其中截面的整体和有效横截面的截面性质通过解析(基于截面的元素)进行计算。

上述文章中对分析和计算进行了总结。因此,假设所关注的截面已经存在,并且在基本数据中选择了薄壁分析方法以及根据EN 1993-1-3进行有效截面的计算[1](图1)。

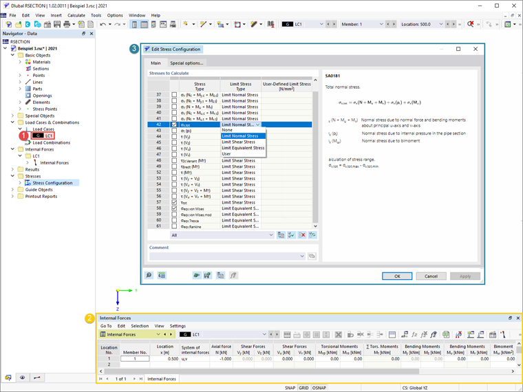
接下来,创建一个荷载工况并定义在其中存储的内力。如上述文章中详细说明,内力可以在程序本身中定义或从RFEM/RSTAB中导入。在此示例中,已在位置x=0.5定义了一个1 kN的轴向力,如图2所示。在开始计算之前,您还可以在应力配置窗口中选择要计算的应力,其中还提供了应力列表和选定应力的相关描述。

计算完所有内容后,计算结果将在程序中可用。在结果导航器中,您可以在图3和图4中分别显示的整体和有效横截面的结果之间切换。

对于具有边缘或中间加劲的冷弯截面,如本例中的这种,可能会发生畸变屈曲。在RSECTION程序中,使用特征值方法确定畸变屈曲,并通过减小截面厚度来考虑其影响。这也可以在有效薄壁分析的结果中看到(图4)。


作者

Kirove 女士的职责是撰写技术文章并为 Dlubal 软件的客户提供技术支持。

链接
参考


;