常见问题 005299 | 如何在静态分析中将ASCE 7正交方向组合程序(100% + 30%规则)应用于我的地震荷载?
常见问题 005299 | 如何在静态分析中将ASCE 7正交方向组合程序(100% + 30%规则)应用于我的地震荷载?
2022-08-08
033529
  • RFEM 6
  • 混凝土结构
  • 钢结构
    • 结构分析与设计
    • ASCE 7

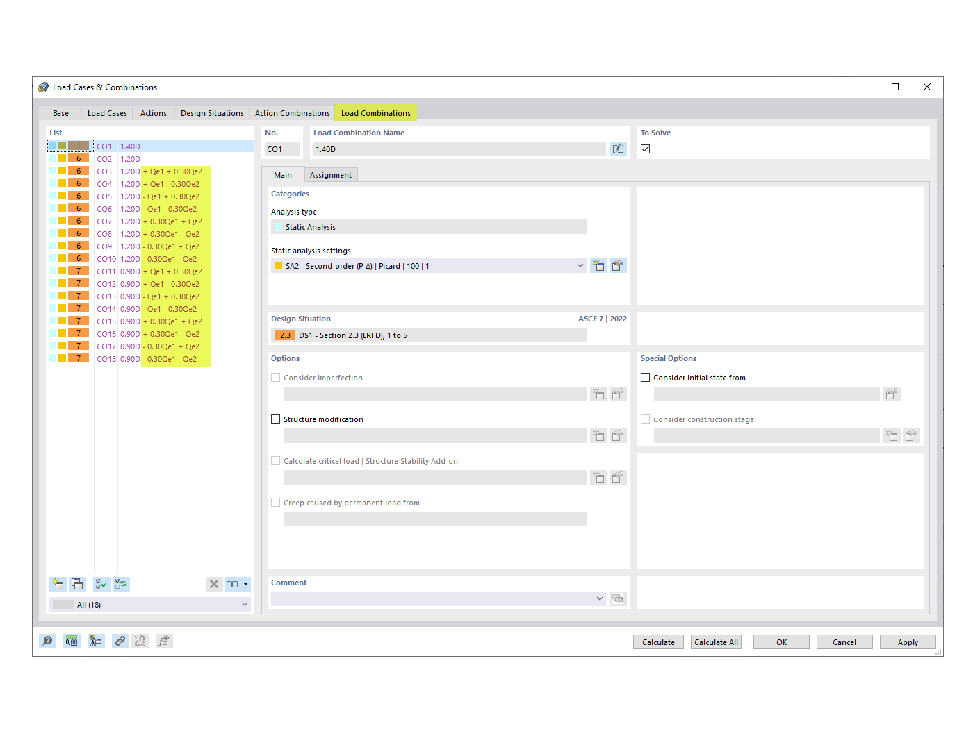
生成的正交组合因子 COs

常见问题 005299 | 如何在静态分析中将ASCE 7正交方向组合程序(100% + 30%规则)应用于我的地震荷载?

用于
  • ASCE 7 正交方向组合程序
分享