3689x
005299
2022-08-08

ASCE 7 正交方向组合程序

如何将ASCE 7中的正交方向组合方法(100% + 30%规则)应用于地震荷载?


回复:

1) 程序默认的正交组合系数是0.3 (30%)。 This value can be changed by going to Edit Parameters of Edition in the Load Cases & Combinations (Image 01).

2) Under the Load Cases tab, create the seismic load cases in the X and Y directions with Qe as the Action Category. Activate the 'Additional Settings | Consider X and Y independently' option.

Under the Additional Settings tab, activate "Direction X" option for the "Seismic X" load case. For the "Seismic Y" load case, activate "Direction Y".
After doing so, activate the 'Consider load case for orthogonal combination' option. The orthogonal direction from the drop-down menu is automatically selected for both LCs (Image 02). The Load Combinations generated according to the ASCE 7 will include all variations of the 100/30 rule.

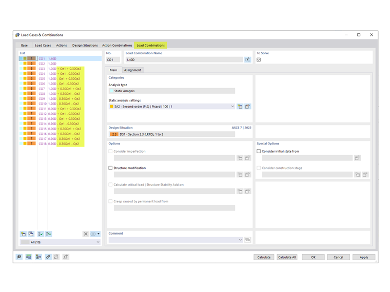
3) The generated COs including the orthogonal combination factor are listed in the Load Combinations tab (Image 03).


作者

Cisca 负责北美市场的客户培训、技术支持和持续的程序开发。



;