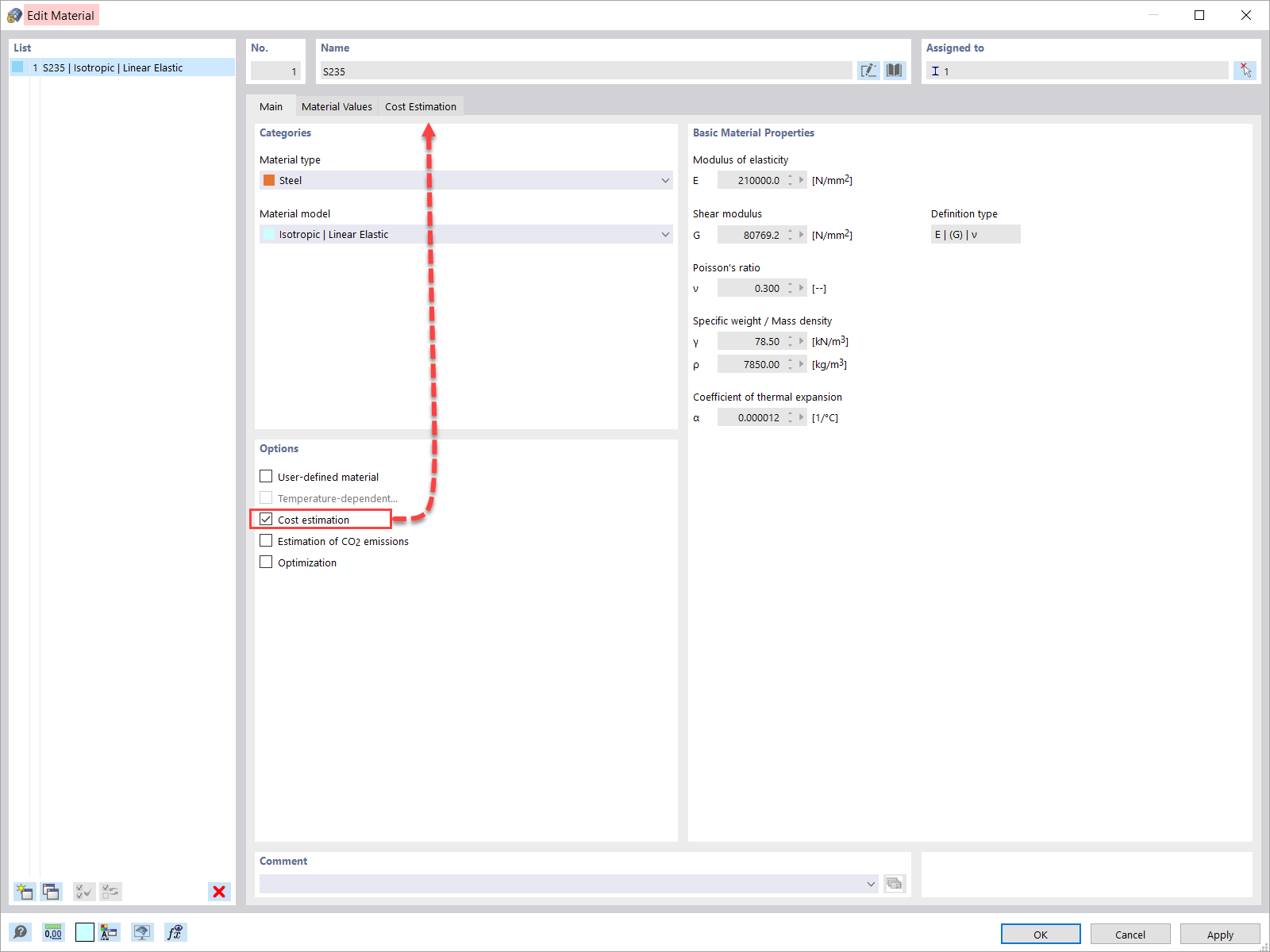
材料定义中的造价估算选项
材料定义中的造价估算选项
2022-08-10
033553
  • RFEM 6

材料定义中的造价估算选项

  • 造价估算
  • 材料定义
用于
  • RFEM 6中基于最小成本的成本估算和优化
分享