1707x
001753
2022-08-09

RFEM 6中基于最小成本的成本估算和优化

本文将介绍如何使用模块“优化和成本/CO₂ 排放估算”来估算模型成本。 此外,还展示了在参数化模型和块中如何以最小的成本对参数进行优化。

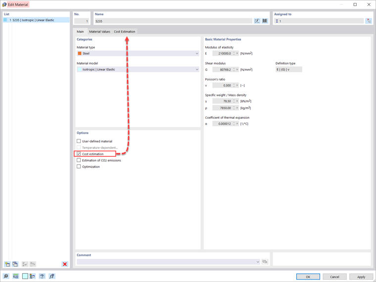
如果在模型的基本数据中激活了模块,那么在材料定义中管理成本估算。 The option can be activated in the Main tab of the specific material, as shown in Image 2.

The estimation of the cost is based on a unit cost for members, surfaces, and solids. The units can be specified by weight, volume, or area. For instance, if you want to estimate the cost associated with the members in the model, you must define the unit of interest and the unit cost as shown in Image 3.

When working with parameterized models and blocks, it is also possible to optimize parameters based on minimum cost. This is shown for the truss girder in Image 4. As the image shows, two parameters are defined in the Global Parameters list: the number of cells and the height of the truss girder. The way to define parameters for models and blocks is discussed in more detail in Knowledge Base article: 在 RFEM 6/RSTAB 9 中参数化模型 .

The optimization settings are available in the program using the “Calculate” menu. In this example, particle swarm optimization (PSO) is employed, and the number of random mutations is set to 10% of the total number (Image 5). More about optimization can be found in Knowledge Base article: RFEM 6/RSTAB 9 参数优化 .

This way, the program will optimize the parameters (that is, the number of cells and the height of the truss girder) and output a list with the model mutations (variants) at the end of the process. You will also find the decisive optimization results there, together with the associated value assignment of the optimization parameters. 该列表按降序排列。

At the top, it shows the assumed best solution (that is, the solution closest to the optimization criterion, which in this case is the minimum cost). Thus, you can see the different costs obtained by altering the number of cells and the height of the truss, and choose the most suitable values for these parameters.


作者

Kirove 女士的职责是撰写技术文章并为 Dlubal 软件的客户提供技术支持。

链接


;