FAQ 005316 | 当使用截面库中的搜索功能时,会发现很多相似的截面系列。 如何限制搜索结果...
FAQ 005316 | 当使用截面库中的搜索功能时,会发现很多相似的截面系列。 如何限制搜索结果...
2024-05-30
034324
  • RFEM 6
  • RSTAB 9
  • RSECTION 1

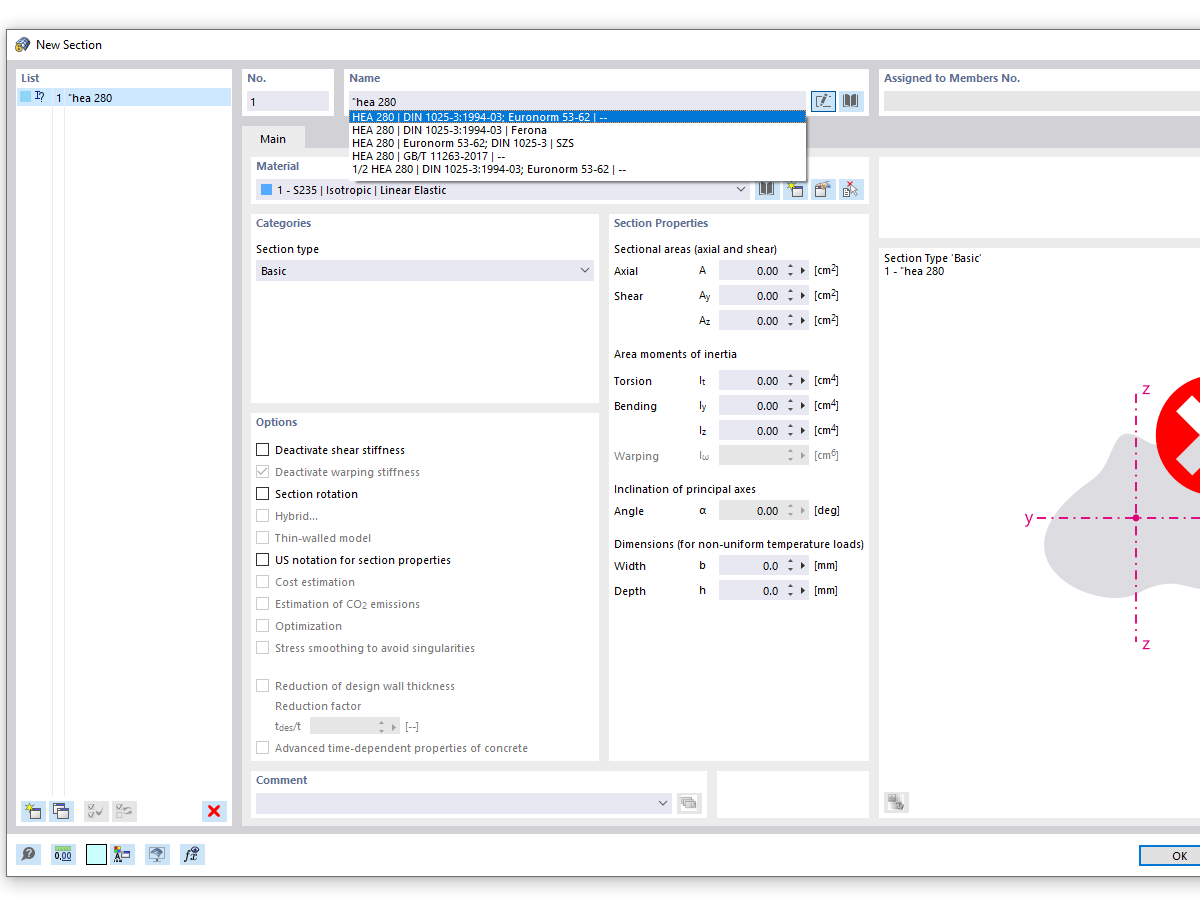
输入“HEA”的截面搜索(精确搜索)

FAQ 005316 | 当使用截面库中的搜索功能时,会发现很多相似的截面系列。 如何限制搜索结果...

用于
  • 精确截面搜索
分享