1030x
005316
2022-09-26

精确截面搜索

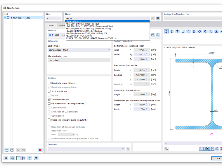
当我使用截面数据库的搜索功能时,会发现各种相似的截面系列。 如何将搜索结果限制为精确的截面描述?


回复:

在“新建截面”对话框的名称输入栏中输入截面描述时,包含该搜索词的所有截面系列都会被显示出来。 So werden z.B. bei der Eingabe HEA auch Querschnitte der Reihen HEAA oder HEAT mit vorgeschlagen.

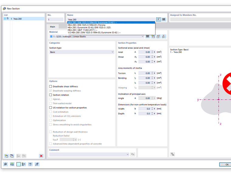
Wenn Sie sicherstellen wollen, dass die Suche ausschließlich exakte Treffer liefert, so geben Sie zu Beginn Ihres Suchbegriffs Anführungsstriche ein. Der Suchbegriff für ein HEA-Profil lautet dann: "HEA



;