FAQ 005321 | 如何在 RFEM 6 中对非共面的构件施加荷载?
FAQ 005321 | 如何在 RFEM 6 中对非共面的构件施加荷载?
2022-10-11
034786
  • RF-STEEL AISC 5
  • RSTAB 8
  • RFEM 5
    • 钢结构
    • 塔架/桅杆
    • 发电厂设备
    • 输送机结构
    • 楼梯设计
    • 临时结构
    • 脚手架与台架结构
    • 风洞模拟 & 风荷载定义

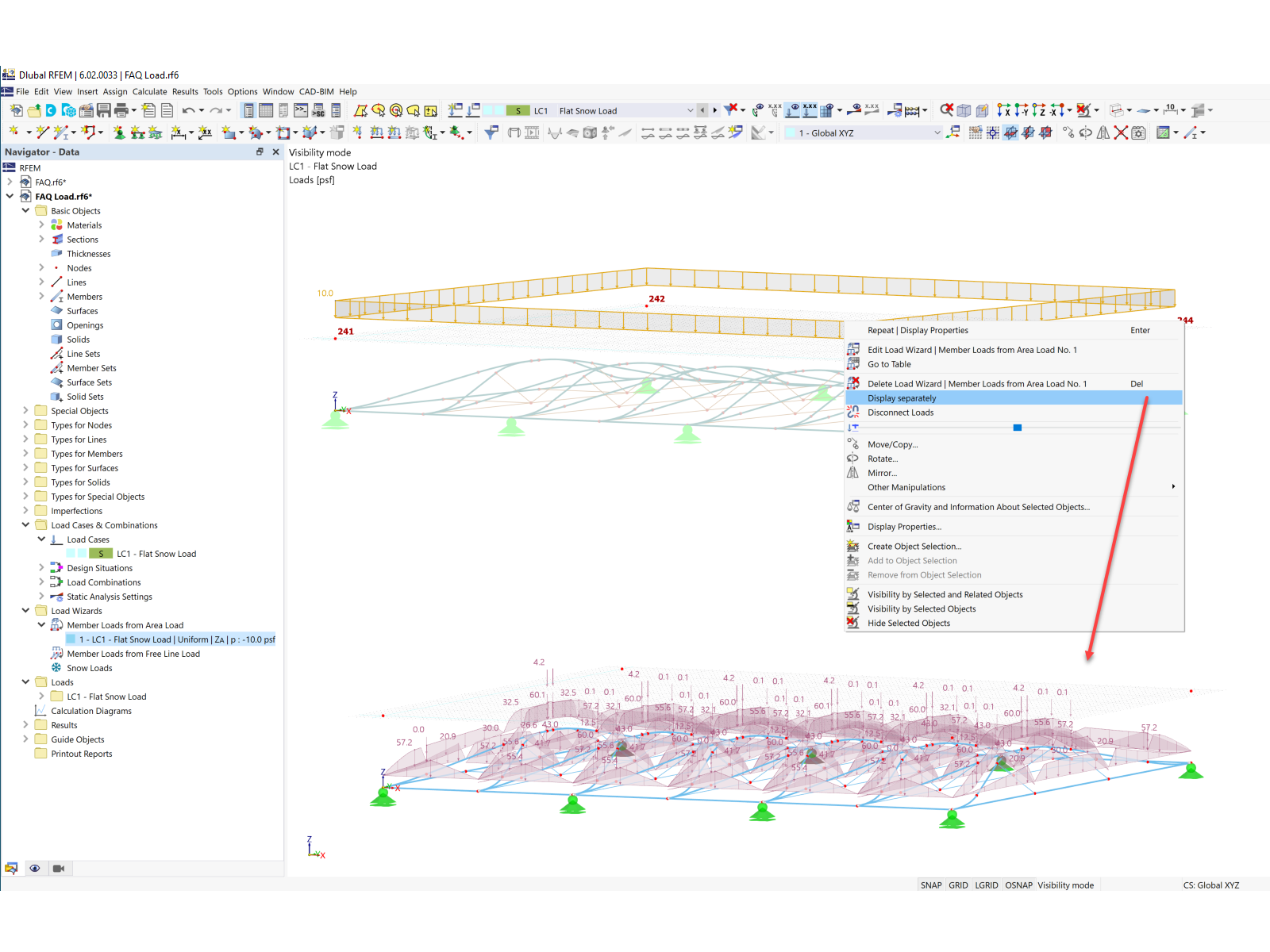
单独显示荷载

FAQ 005321 | 如何在 RFEM 6 中对非共面的构件施加荷载?

  • 生成的荷载
  • 风
  • 风荷载
  • 面荷载
  • 非共面
  • 雪荷载
用于
  • 非共面结构上的荷载
分享