1142x
005321
2021-10-11

非共面结构上的荷载

如何在 RFEM 6 中将荷载施加到非共面的杆件上?


回复:
  1. 定义施加荷载的平面。 You can do so by creating 4 corner nodes around your structure (Image 01).
  1. Go to InsertLoad WizardsMember Loads from Area Loads. Specify the direction and magnitude in the Main tab (Image 02).
  1. Select the Geometry tab and select the corner nodes that were previously created. (Image 03).
  1. Select the Tolerances tab and enter a distance that will capture the entire width/height of the structure (Image 04). Click OK to exit.
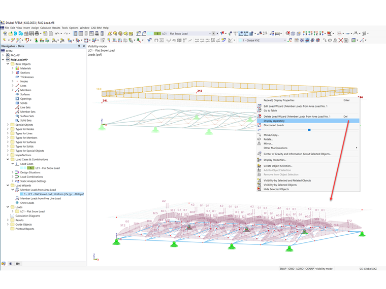
  1. Right click on the area load and select Display separately. The area load is now displayed as member loads (Image 05).

作者

Cisca 负责北美市场的客户培训、技术支持和持续的程序开发。



;