FAQ 005378 | RFEM 是否检查 AISI 表 B4.1-1 的适用范围?
FAQ 005378 | RFEM 是否检查 AISI 表 B4.1-1 的适用范围?
2024-05-30
040256
  • RFEM 6 钢结构设计
  • RFEM 6
  • 钢结构
    • 结构分析与设计
    • 冷弯薄壁型钢
    • ANSI/AISC 360

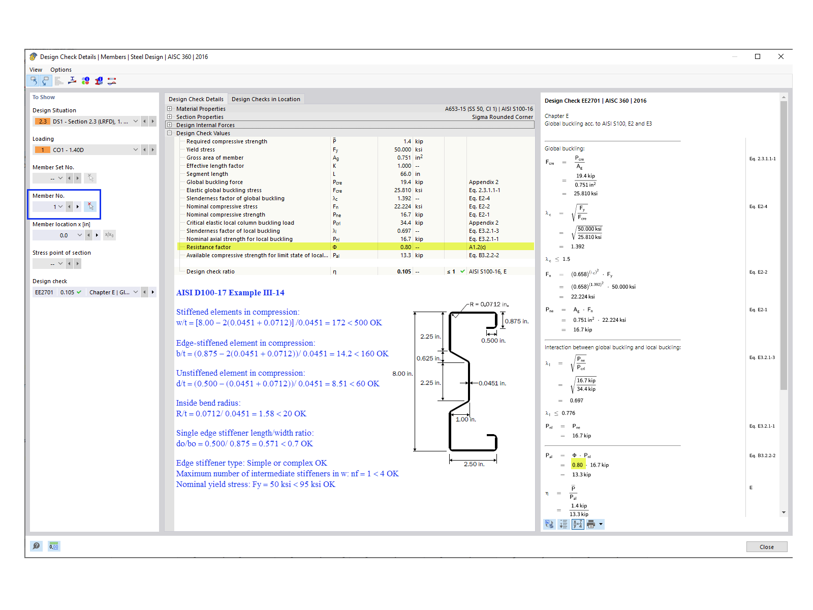
杆件编号 1 设计验算

FAQ 005378 | RFEM 是否检查 AISI 表 B4.1-1 的适用范围?

用于
  • AISI 表 B4.1-1 适用范围
分享