1551x
005378
2023-04-25

AISI 表 B4.1-1 适用范围

RFEM 是否检查 AISI 表 B4.1-1 中的适用性限制?


回复:

第E至H章中使用的安全系数ω和承载力系数Φ适用于满足表B4.1-1的截面。 For all other sections that exceed any of the limits, higher safety factors Ω or lower resistance factors Φ are applied according to section A1.2(C). In RFEM, this limitation is checked by default. The user has the option to deactivate this check in the "Strength Configuration".

Shapes that can be checked in RFEM include C, Z, L, I (double back-to-back C), hat, rectangular, and round HSS. In the example shown in Image 02, the 8ZS2.75 x 105 section meets the applicability limits.

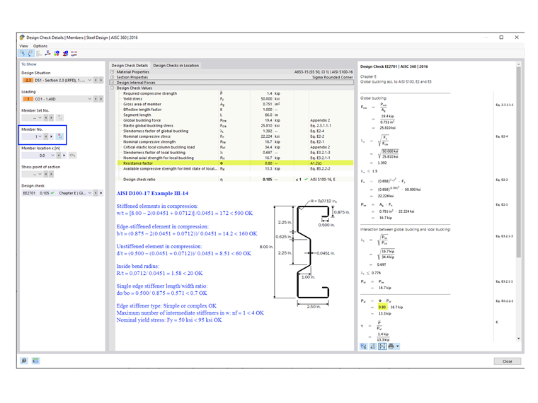
For general/complex sections, such as the sigma section used in Example III-14 of AISI D100-17 (shown in Image 03), the more conservative factors are automatically applied. As a result, Φc = 0.80 is used in the RFEM design checks. However, the manual calculation shows that the sigma section actually meets the applicability limits and Φc = 0.85 can be used instead.


作者

Cisca 负责北美市场的客户培训、技术支持和持续的程序开发。



;