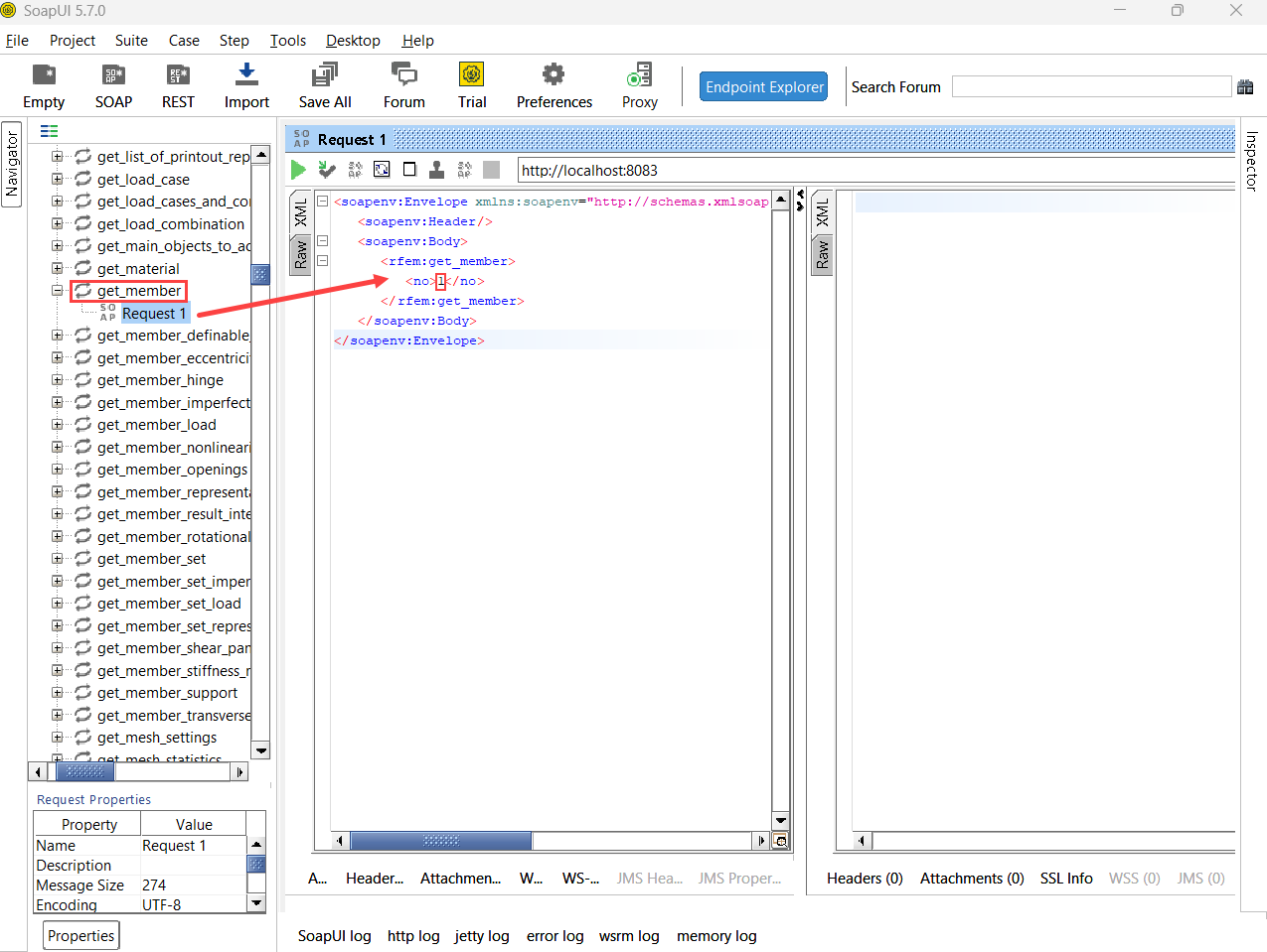
get_member – SoapUI 请求
get_member – SoapUI 请求
2024-05-30
042395
  • RFEM 6

get_member – SoapUI 请求

用于
  • 使用 Bomerang 和 SoapUI 验证网络服务操作
分享