853x
001854
2024-10-11

使用 Bomerang 和 SoapUI 验证网络服务操作

浏览器插件 Bomerang 和 API 测试程序 SoapUI 都是快速检查我们的 WebService 功能的有用工具。 有了它们,用户就可以轻松找到可用的等级及其参数。 本文的目的是为了帮助用户更好的使用 Dlubal 网络服务 (Boolerang) 和 SoapUI 。

服务器端口

要建立到 RFEM 和 RSTAB 的网络服务连接,需要访问特定的服务器端口。 可用服务器端口的范围可以在程序设置中进行修改,方法是导航到选项 → 程序选项:

默认情况下,服务器端口范围为 8081 到 8089。 程序设置中的最小端口值对应于 MSDL URL 中用于访问 RfemApplication 的端口值,在本指南中为 8081。

Ballenge Guide

Boolingerang 是一款非常好用的 API 测试工具,主要用于 API 的调试工作。 如果想要使用它,那么首先需要安装 Bomerang 浏览器插件。

1. 访问 RfemApplication 类

要访问 RfemApplication 中的可用类,请按以下步骤操作:

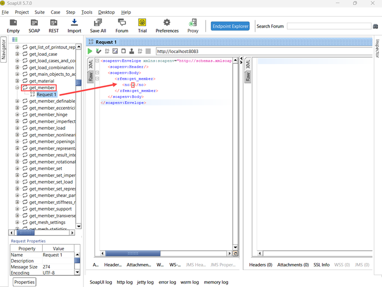
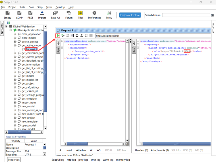
  • 使用以下 BSDL URL: <现在维基>http://localHOST:8081/wsdl * 加载URL并将其添加到服务中。 根据您的情况,您在 WSDL URL 中必须使用的端口可能会有所不同。 如果 8081 不起作用,请尝试其他端口。' 一旦完成,在服务选项卡下就可以访问 RfemApplication 服务,显示所有相关的类。 这些类别涵盖了与 RFEM 应用程序本身相关的一切。 === 2.获取模型URL === 要使用正确的服务器端口检索模型的 URL,请执行以下步骤: * 双击左侧菜单中的"get_active_model"功能按钮,运行该功能。 * 点击发送按钮。 Bomerang 将自动导航到响应选项卡,该选项卡将显示模型的 URL。 本例中当前模型的服务器端口为8083。 === 3. 访问 RfemModel 类 === RfemModel 中所有可用的类的操作步骤如下: * 4、点击左侧“添加服务”按钮, * 使用以下 BSDL URL: <现在维基>http://本地主机:8083/wsdl * 加载 URL 并将其添加到服务中。 然后在服务选项卡下打开 RfemModel 服务,显示所有相关的类。 这些类别包含了所有的模型数据,包括基本对象、荷载等。 === 4. 验证网络服务操作 === 现在您可以通过在左侧服务菜单中双击它们来测试所有的操作。 有些操作需要在请求选项卡中传递参数,而另一些则只需点击“发送”即可执行。 在本教程中将演示对某些操作的测试。 === get_all_selected_objects() === 为了测试这个操作,不需要传递任何参数。 您可以在 RFEM 中选择一些对象后直接发送请求。 该操作返回 object_location 对象列表,其中包含对象类型和对象编号: === get_member() === 为了测试 get_member 功能,您需要提供所需杆件的编号: 此操作的响应提供了杆件编号 1 的所有属性: == SoapUI使用手册 == SoapUI 是一个功能强大的开源应用程序,设计用于测试 SOAP 和 REST 协议。 桌面应用程序可以在这里下载: [[{downloads/soapui/]] === 1.新建SOAP项目 === 首先,打开SoapUI并创建一个新的SOAP项目: Customize the project name as desired and utilize http://localhost:8081/wsdl as initial WSDL. 正如 Bomerang 指南中所述,该端口可能会与您使用的有所不同。 如果 8081 不起作用,请尝试其他端口。' 加载后,在左侧的导航器中将显示所有与 RfemApplication 关联的类。 如果想要获取RfemModel的初始结构描述语言,那么双击“Request 1”来执行get_active_model操作。 在运行操作之前,请确保在 RFEM 或 RSTAB 中打开了模型。 点击绿色三角形启动操作,之后将显示包含当前服务器端口的响应: 现在您可以通过项目 → 添加 MSDL 向项目添加一个新的 MSDL,使用服务器端口 8083: RfemModel 的所有类别也会随之出现在导航器中。 === 2.验证WebService操作 === 现在可以通过双击相应类下的“请求 1”来测试所有的网络服务操作。 一些操作的参数需要在左侧输入。 其他的操作不需要参数,只需点击“发送”即可。 在本教程中将演示一些操作的测试。 === get_all_selected_objects() === 为了测试这个操作,不需要传递参数。 在 RFEM 中选择对象后,可以直接发送请求和查看响应。 该函数在 SoapUI 的右侧返回一个 object_location 类型的列表,其中包含对象类型和对象编号: === get_member() === 为了测试get_member功能,您需要输入所需杆件的编号: 此操作的响应提供了杆件编号 1 的所有属性: == 概述总结 == Bomerang 和 SoapUI 都是非常有用的工具,可用于可视化和测试我们的网络服务库中的可用操作。 它们有助于高效的 API 测试和调试。

作者

Rebecca 在客户支持中协助处理与软件相关的技术问题。凭借结构化的工作方法,她能够制定清晰且易于理解的解决方案。

链接


;