FAQ 005388 | 如何在 RFEM 6 的混凝土设计模块中激活钢纤维混凝土设计?
FAQ 005388 | 如何在 RFEM 6 的混凝土设计模块中激活钢纤维混凝土设计?
2024-05-30
043202
  • RFEM 6
  • RFEM 6 的混凝土设计模块
  • RSTAB 9
    • RSTAB 9的混凝土设计
    • 混凝土结构
    • Eurocode 2

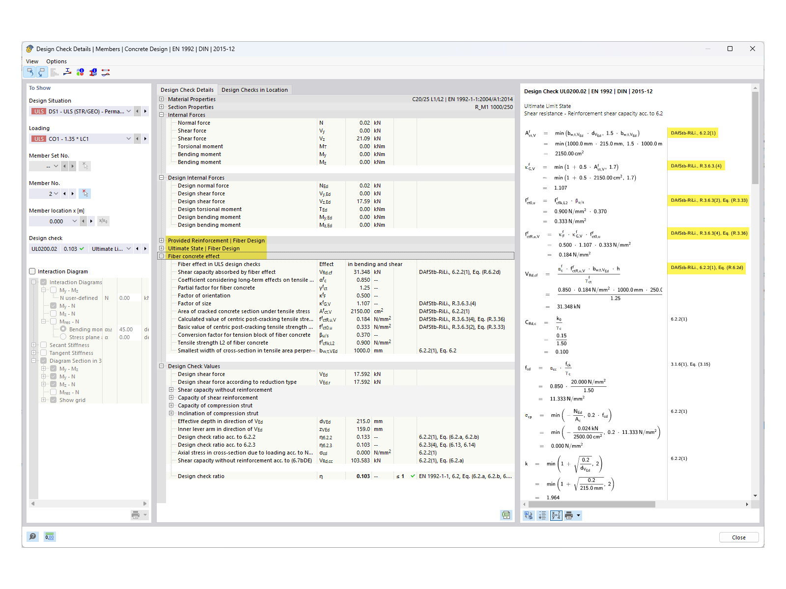
FAQ 005388 | 设计细节包括纤维混凝土

FAQ 005388 | 如何在 RFEM 6 的混凝土设计模块中激活钢纤维混凝土设计?

用于
  • 激活“混凝土设计”模块中的钢纤维混凝土设计
分享