1159x
005388
2023-06-07

激活“混凝土设计”模块中的钢纤维混凝土设计

如何在 RFEM 6 的“混凝土设计”模块中激活钢纤维混凝土设计?


回复:

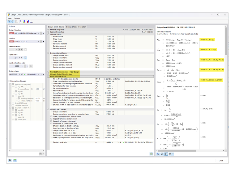
在 RFEM 6 和附加模块 '混凝土设计' 中,可以根据 DIN EN 1992-1-1 结合 DAfStB 指南 '纤维混凝土' 进行纤维混凝土设计。

要启用钢纤维混凝土来设计一个面或杆,只需为该面或杆分配相应材料类型的材料。

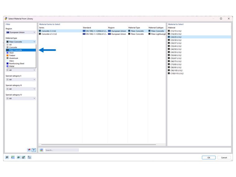
为此,创建一个新的材料,选择材料类型 '纤维混凝土'。

这里的混凝土和轻质混凝土用 'L1/L2' 进行标识,代表性能等级 1 和性能等级 2。

性能等级 L1 和 L2 的初始设置值分别为 1.20 和 0.90(见图片 02)。

为了能够调整这些性能等级,可以在材料的 '基础' 选项卡下,通过 '选项' 激活 '自定义材料'。

这使得可以访问 L1 和 L2 的输入字段,从而用户可以调整性能等级。

现在,如果在附加模块 '混凝土设计' 中使用 '纤维混凝土' 材料类型进行设计,将根据 DAfStB 指南对 '纤维混凝土' 的设计要求进行修改和补充。这些设计变更可以在 '设计细节' 中根据 DAfStB 指南的提示查看。

提示

对于这种设计方式,要求必须给予 "普通钢筋"(杆上的杆钢筋,面的面钢筋),因为否则无法进行面的设计。也就是说,只有已经加筋的构件才能额外加入钢纤维。

如果要纯粹采用纤维混凝土(不含钢筋嵌件)来计算板,可以使用材料模型 '损伤 2D/3D' 来进行。


作者

Kieloch 先生为我们的客户提供技术支持,负责钢筋混凝土结构领域的研发。



;