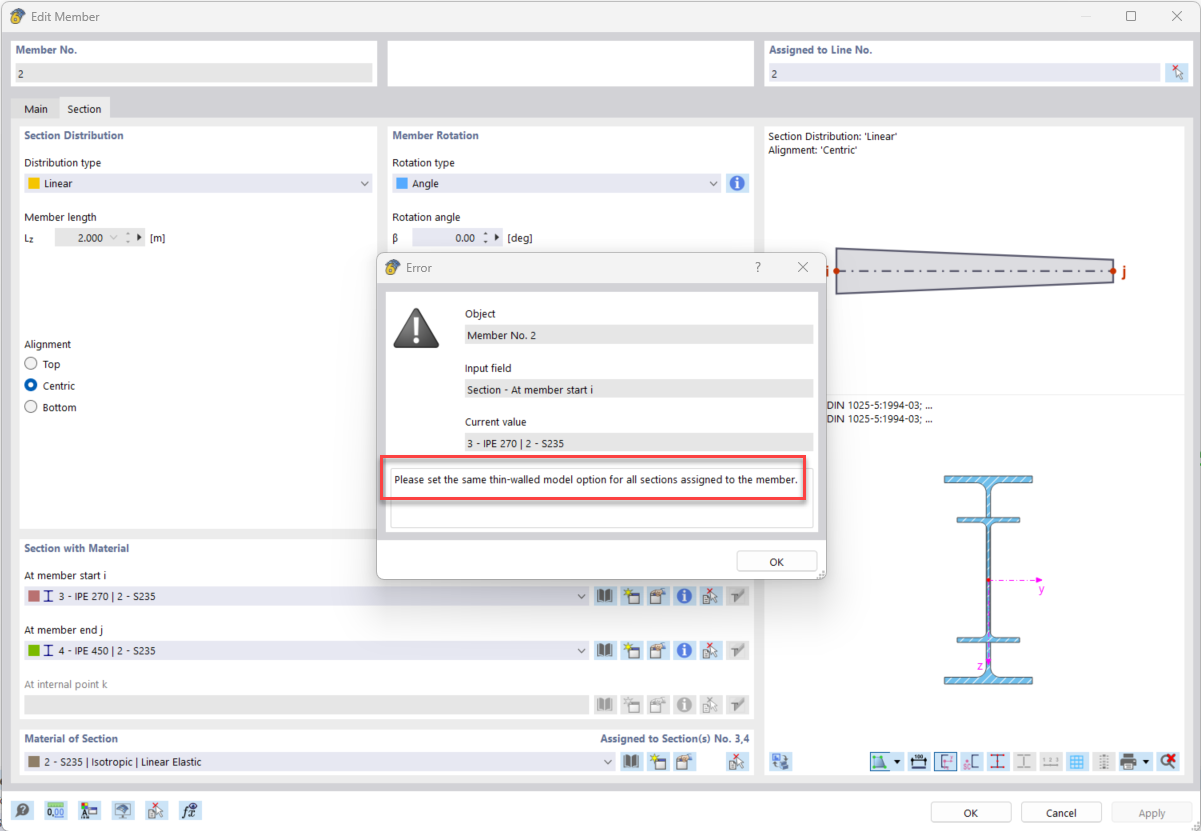
FAQ 005585 | 对于截面线性分布的杆件,出现“不兼容的计算选项”的错误信息是什么意思?
FAQ 005585 | 对于截面线性分布的杆件,出现“不兼容的计算选项”的错误信息是什么意思?
2024-08-01
051781
  • RSTAB 9
  • RFEM 6

由于“薄壁模型”的不同选项而导致的错误信息。

FAQ 005585 | 对于截面线性分布的杆件,出现“不兼容的计算选项”的错误信息是什么意思?

用于
  • 截面线性分布的截面模型选项
分享