回复:
在 RFEM 6 和 RSTAB 9 中,您可以在杆件的始端和末端分配不同的截面,见下图。
用户可以在杆件始端和末端定义不同的截面, 杆件两端的计算选项必须相同。 对话框 | 编辑截面 | 基本 | 选项:
如果在杆件端部定义了不同的选项,则会出现错误信息。
示例 在杆件两端定义不同的“停用抗剪刚度”:
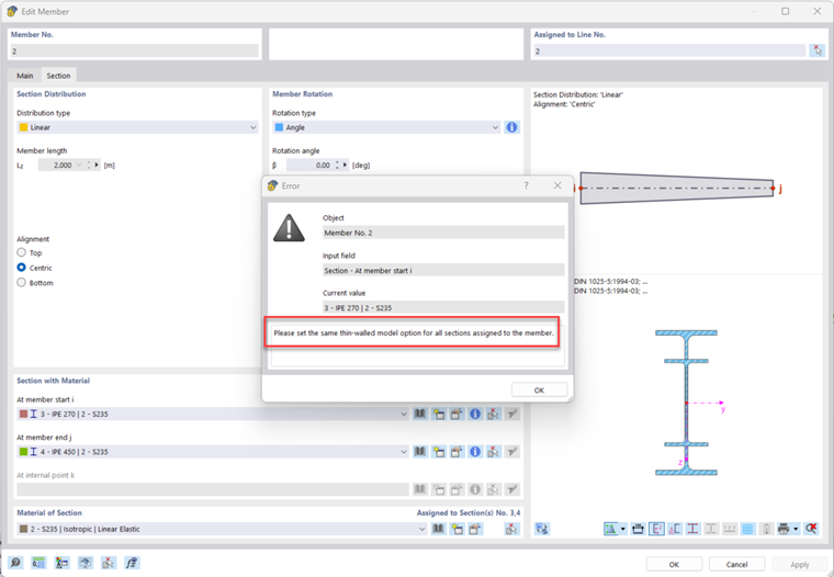
对钢梁的不同定义的"薄壁设计"选项示例:
这将导致出现以下错误信息:
为了正确建模,必须在杆件两端设置相同的选项。
在 RFEM 6 和 RSTAB 9 中,您可以在杆件的始端和末端分配不同的截面,见下图。
用户可以在杆件始端和末端定义不同的截面, 杆件两端的计算选项必须相同。 对话框 | 编辑截面 | 基本 | 选项:
如果在杆件端部定义了不同的选项,则会出现错误信息。
示例 在杆件两端定义不同的“停用抗剪刚度”:
对钢梁的不同定义的"薄壁设计"选项示例:
这将导致出现以下错误信息:
为了正确建模,必须在杆件两端设置相同的选项。
Nikoleizig 先生为德儒巴软件的客户提供技术支持。