KB 1892 | ACI 318 和 CSA A23.3 混凝土设计长期挠度考虑
KB 1892 | ACI 318 和 CSA A23.3 混凝土设计长期挠度考虑
2024-09-17
052523
  • RFEM 6
  • 混凝土结构

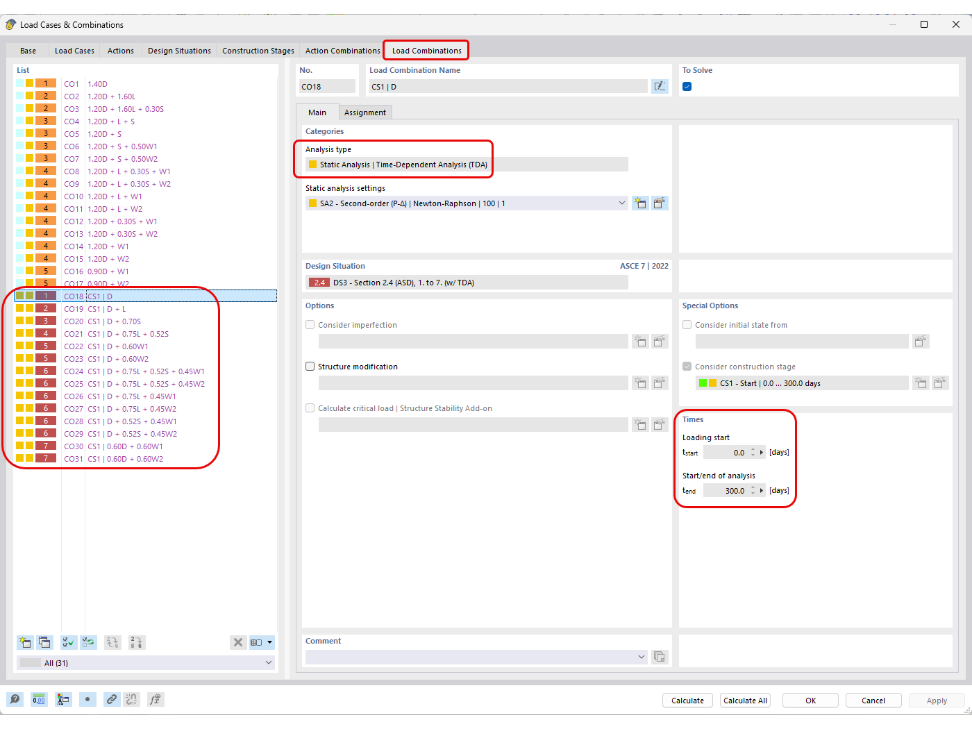
TDA分析定义的自动生成荷载组合

KB 1892 | ACI 318 和 CSA A23.3 混凝土设计长期挠度考虑

  • 混凝土设计
  • 长期挠度
  • 蠕变
  • 收缩
用于
  • ACI 318 和 CSA A23.3 混凝土设计长期挠度考虑
分享