1803x
001892
2024-09-17

ACI 318 和 CSA A23.3 混凝土设计长期挠度考虑

按照规范 ACI 318 和 CSA A23.3,在本文中阐述混凝土结构的长期挠度分析。

钢筋混凝土设计中的徐变和收缩等长期效应会随着时间的推移显着影响结构的耐久性、稳定性和使用极限值。 如果忽略这些影响,可能会导致结构出现意外的变形、开裂和应力重分布,从而危及结构的安全性和功能性。 通过考虑徐变和收缩,工程师可以确保他们的设计在结构的整个使用寿命期间都能保持其预期性能。

在 RFEM 6 和“混凝土设计”模块中,可以使用三种不同的方法考虑长期挠度。 在详细介绍这些方法之前,需要注意的是,在混凝土设计模块中,挠度总是会根据 ACI318-19表 24.2.3.5 [1] 或 CSA A23.3 Clause 9.8.2.3 {%! 在 RFEM 6 静力分析中使用总惯性矩 Ig计算得出的立即挠度,不会在混凝土设计模块中用于正常使用极限状态挠度验算。 因此,在 RFEM 6 中计算的杆件和面的挠度可能与混凝土设计模块中的挠度不一致。

方法 1:时变系数(简化方法)

在“混凝土设计”模块的“正常使用极限状态配置”的设置下,有一个使用“时变系数”确定长期挠度的选项。

如上文所述,该方法使用通过 Ie计算得出的挠度,并根据荷载输入的持续时间乘以相关系数,参见 ACI 318-19 表 24.2.4.1.3 或 CSA A23.3 的 9.8.2.5。 规范认可在挠度验算计算中用于近似长期效应,例如徐变和收缩。

为了长期挠度计算,受压混凝土使用线性材料曲线和钢筋影响的线性材料曲线。 在计算中可以考虑受拉刚化效应。 此选项不影响静力分析。

方法 2:时变材料属性(徐变/收缩)

在混凝土设计模块的正常使用极限状态配置中,也提供了“使用时变材料属性(徐变/收缩)”来确定长期挠度计算的替代选项。

对于这种方法使用规范 ACI 435,将计算出的挠度以及指定的材料的徐变和收缩考虑到挠度的长期验算中。 与方法 1 中的时变系数法相比,此方法更加详细。

在混凝土的时变属性选项卡下可以找到混凝土材料的徐变和收缩输入。 混凝土成熟度(左侧)的设置和调整将直接影响 t = 36525 天时的最终徐变系数和收缩应变。请参阅混凝土设计在线手册,了解关于这些不同输入选项的更多信息。

右侧显示的数据仅用于可视化目的。 在方法 2 的混凝土设计长期挠度计算中始终使用 t = 36525 天时的徐变系数和收缩应变值。不能指定其他时间。

为了长期挠度计算,受压混凝土使用线性材料曲线和钢筋影响的线性材料曲线。 在计算中可以考虑受拉刚化效应。 此选项不影响静力分析。

方法 3:时变分析模块

方法 3 使用时变分析 (TDA) 模块。 这种方法与以前方法的主要区别在于,在 RFEM 6 中的静力分析中直接考虑了长期效应值,例如徐变和收缩,它们会影响内力和挠度。 杆件和面都被考虑。

需要注意的是,不同约束类型的收缩效应会越来越明显。 例如,带有固定端支座的完全约束梁与带有滚轮支座的梁相比,会受到更大的长期影响。

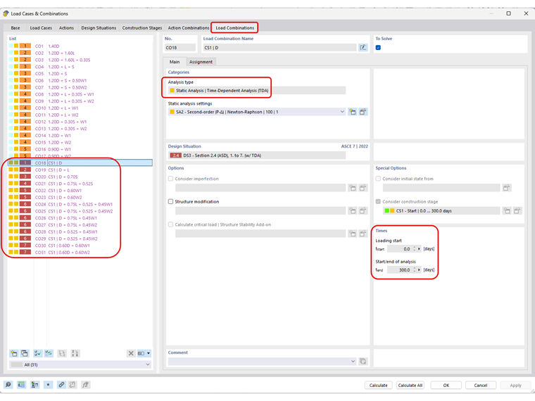
一旦在 RFEM 6 基本数据中激活了 TDA 模块, | 现在在一个荷载工况或手动创建的荷载组合中(例如停用组合向导时)中使用该选项卡时,时变分析(TDA)选项才可供用户激活。 在这里还可以定义长期荷载的开始和结束时间。

对于所有分析类型(例如几何线性、二阶分析或大变形),TDA 分析的增量步数在 TDA 静力分析设置中。

用户还可以在静力分析设置中的基本选项卡下保存每个荷载增量的结果。

徐变系数和收缩应变的值应用于每个 TDA 荷载增量集,考虑到输入荷载时混凝土的龄期以及 TDA 持续时间。 例如,在加载/引发时间的混凝土龄期设置为 10 天,10 个增量为 300 天,那么在 t = 31 天、62 天、93 天等位置的徐变系数和收缩应变值将应用相应的值打开,如荷载系数时间曲线中所示。

要为自动生成的荷载组合(例如在 ASCE 7、NBC 等中使用组合向导)激活 TDA 设置,则需要安装阶段分析 (CSA) 模块。 一旦在“基本数据”中激活该模块,就可以定义一个新的施工阶段和相应的 TDA 时间。 在静力分析中用于定义 TDA 增量的设置在这里也适用。 注意静力分析与荷载组合的阶数相同,例如二阶。

确保在荷载工况选项卡下的施工阶段分配的对象对话框中考虑相关的荷载工况。

最后,在用于正常使用挠度计算的设计状况下,在组合向导的基本选项卡中通过激活考虑初始状态来激活施工阶段。 在下一个选项卡初始状态中,用户可以指定已定义的施工阶段。

现在,所有自动生成的荷载组合的分析类型都选择 TDA。

模型已准备好用于计算。 虽然在混凝土设计模块{$的强度和正常使用极限状态设计中考虑了 TDA 静力分析中修改后的内力,但挠度不受影响。 TDA 静力分析和混凝土设计模块中的挠度计算采用不同的方法和计算。 TDA 静力分析采用线性材料图,不考虑钢筋的影响。 在“混凝土设计”模块中,如方法 2 中所述,使用非线性(抛物线)图考虑混凝土中的受拉刚度,以及使用双线性图来考虑钢筋影响。

为了在 TDA 静力分析和“混凝土设计”模块中获得相似的挠度结果,必须考虑在编写本文时尚未提供的非线性混凝土设计属性。 在此期间,“混凝土设计”模块将继续使用方法 1 或 2 来计算长期挠度的修正刚度。 因此,当前最好的方法是手动将 TDA 静力分析得出的挠度与挠度极限值进行比较。

知识库文章 1793 介绍了 TDA 模块的基础知识。 此外,还有许多面向未来的开发计划,例如集成非线性混凝土分析模块(一旦发布),以及将该模块扩展到使用混凝土以外的其他材料。



作者

艾米·黑利希是美国子公司的首席执行官,负责北美市场的销售和持续程序开发。

链接
参考


;