展示组合 1-2 在某项工程应用中的验算结果。
展示组合 1-2 在某项工程应用中的验算结果。
2024-11-05
053647
  • RFEM 6

验算方法 1(组合 1-2)

展示组合 1-2 在某项工程应用中的验算结果。

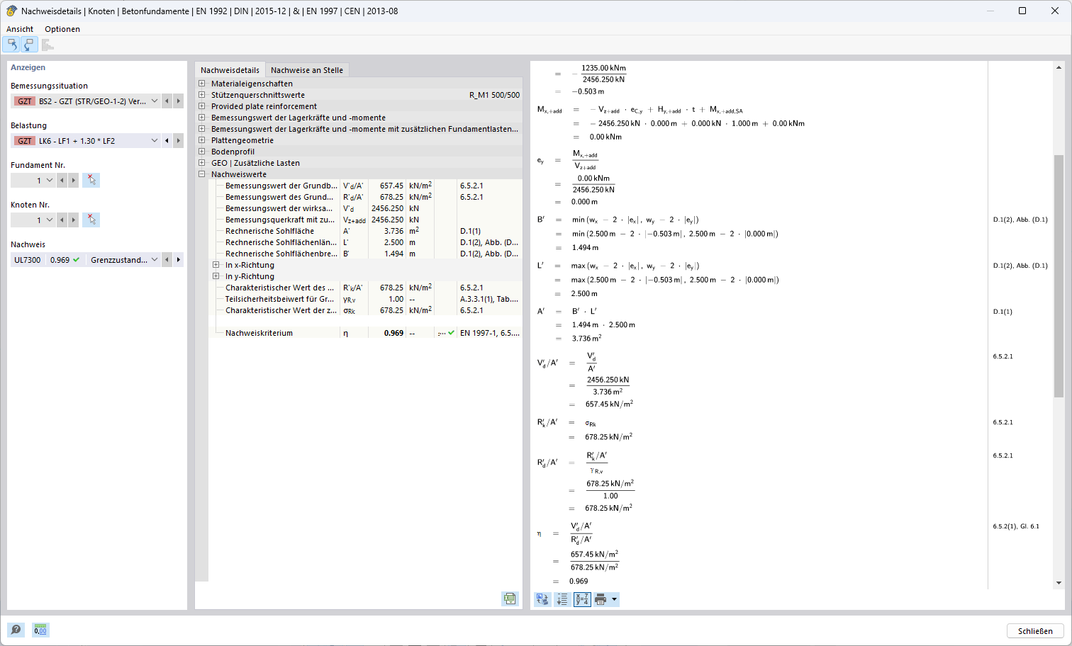
该图展示了组合 1-2 的工程验算结果。该结果来源于结构工程应用中的详细分析与计算,相关数据及结果均针对特定工程要求和相应设计阶段。
  • 验算方法
  • 组合 1-2
  • 工程应用
  • 结果
用于
  • 欧洲规范 7 中地基承载力破坏设计的三种方法
分享