对于地基承载力破坏设计,欧洲规范 7 规定了三种设计方法。
- 方法 1
- 方法 2
- 方法 3
文章中通过一个包含柱子与基础板的模型对这三种设计方法进行了比较。 各种方法之间的区别在于分项系数的使用, 包括作用、土体特性和抗力。 需要说明的是,有时这些方法会结合出现。 此外,在德国国家附录中还介绍了方法 2 的特殊规定,称为设计方法 2* 或 2+。 在下文和 RFEM 6 中,用 2* 来表示这种方法。
柱子和基础板
基础板
- 长度: wx = 2.50 m
- 宽: wy = 2.50 m
- 厚度: t = 1.00 m
- 埋深: D = 1.00 m
- 自重 Gp,k = 156.25 kN,其中 γ = 25 kN/m³
柱
- 长度: cx = 0.50 m
- 宽: cy = 0.50 m
- 高: h = 4.00 m
- 自重: Gc,k = 25 kN,其中 γ = 25 kN/m³
地基参数
- 摩擦角: φ'd = 32°
- 黏聚力的剪切参数: c'k = 15 kN/m²
- 基础板附近土的密度: γ1.k 20 kN/m³
- 基础底板以下土的体积密度: γ2,k = 20 kN/m³
荷载工况 1 – 永久荷载
- 竖向: VG,z,k = 975 kN
包括柱子的自重 Gc,k = 25 kN 和基础 Gp,k = 156.25 kN,永久竖向荷载的总和 VG,k,tot = 156.25 kN + 25 kN + 975 kN = 1156.25 kN 在勾选“激活自重”后,基础自重就会自动与结构自重一起考虑。 如果手动输入自重,则必须要定义基础的附加荷载。
荷载工况 2 – 可变荷载
- 竖向: VQ,z,k = 1000 kN
- 水平: HQ,x,k = 190 kN
分项系数
下表列出了按 EN 1997‑1 中 A.3 的分项系数。
| 作用 A | 符号 | A1 | A2 | |
| 永久荷载 | γG | 1.35 | 1.00 | |
| 可变荷载 | γQ | 1.50 | 1.30 | |
| 土的参数(材料M) | 符号 | M1 | M2 | |
| 有效剪切角 | γ'φ | 1.00 | 1.25 | |
| 有效粘聚力 | γ'c | 1.00 | 1.25 | |
| 容重 | γγ | 1.00 | 1.00 | |
| 抗力 R | 符号 | R1 | R2 | R3 |
| 地基破坏 | γR;v | 1.00 | 1.40 | 1.00 |
| 滑移 | γR;h | 1.00 | 1.40 | 1.00 |
方法 1
这种设计方法使用了两组不同的分项系数。
在第一种组合 1-1 中,使用了分项系数 A1、M1 和 R1,其中 A1 (γG = 1.35;γQ = 1.5)增加了基础上的不利作用,则土的参数 M1 (γ'φ = γ'c = γγ = 1.00) 和抗力 R1 (γR;v = γR;h = 1.00) 不降低。
在第二种组合 1-2 中,使用了 A2、M2 和 R1,其中 A2 (γG = 1.00; γQ = 1.30) 增加的作用比 A1 小,M2 (γ'φ = γ 'c = 1.25; γ γγ = 1.00) 通过降低土的参数来降低地基的抗力。
设计时必须使用两组分项系数,其中利用率较高的那组为主导。
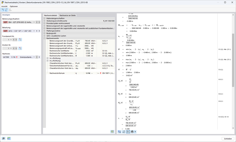
方法 1(组合 1-1) 根据 EN 1997-1, 2.4.7.3.4.2
地基抗力的计算
有效竖向荷载在 x 方向的偏心距 ex
为了确定有效竖向荷载的偏心距,需要考虑基础附加荷载作用下的剪力设计值 Vz,+add 以及由此产生的基础底部中心的弯矩设计值 My,+add 。
Vz,+add,d = γG ⋅ VG,k + γQ ⋅ VQ,k = 1.35 ⋅ 1156.25 kN + 1.5 ⋅ 1000 kN = 3060.94 kN
HQ,x,d = γQ ⋅ HQ,x,k = 1.50 ⋅ 190 kN = 285 kN
My,+add,d = (t + h) ⋅ HQ,x,d = (1.00 m + 4.00 m) ⋅ 285 kN = 1425 kNm
ex = -My,+add,d / Vz,+add,d = -1425 kNm / 3060.94 kN = -0.466 m
基础的有效长度、宽度和面积
由于偏心荷载的作用,可计算的基础面积会减少。
wx - 2 ⋅ |ex| = 2.50 m - 2 ⋅ 0.466 m = 1.569 m
wy - 2 ⋅ |ey| = 2.50 m - 2 ⋅ 0.000 m = 2.500 m
有效长度: L' = max(wx - 2 ⋅ |ex |; wy - 2 ⋅ |ey |)= 2.500 m
有效宽度: B' = min(wx - 2 ⋅ |ex |; wy - 2 ⋅ |ey |)= 1.569 m
有效面积: A' = L' ⋅ B' = 2.500 m ⋅ 1.569 m = 3.922 m²
土的参数
摩擦角: φ'd = arctan(tan(φ'k )/γ'φ ) = arctan(tan(32°)/1,00) = 32°
黏聚力的剪切参数: c'd = c'k/γ'c = 15 kN/m²/1.00 = 15 kN/m²
体积密度: γ1d = γ2d = γ1k/γγ = γ2k/γγ = 20 kN/m³/1.00 = 20 kN/m³
内摩擦角 φ' 描述了土壤颗粒之间由于摩擦而产生的抗剪强度。 土的黏聚力 c' 是指土壤颗粒之间由于内在结合力(如分子间的吸引力)所产生的抗剪强度,与施加的应力无关。 这两个参数对于确定土在各种负载条件下的抗剪强度起着重要作用。 基础板旁边土的重度用 γ1d 表示,基础板下面土的重度用 γ2d 表示。
抗力系数
Nq = eπ ⋅ tan(φ‘d) ⋅ tan²(45°+φ‘d / 2) = eπ ⋅ tan(32°) ⋅ tan²(45° + 32° / 2) = 23.18
系数 Nq 考虑了土体自重引起的承载力。
Nc = (Nq - 1) ⋅ cot(φ‘d ) = (23.18 kN - 1) ⋅ cot(32°) = 35.49
系数 Nc 考虑了土的黏聚力产生的抗力。
Nγ = 2 ⋅ (Nq - 1) ⋅ tan(φ‘d) = 2 ⋅ (23.18 kN - 1) ⋅ tan(32°) = 27.72 mit δ ≥ φ'd / 2 (粗糙基底)
系数 Nγ 考虑了土的抗剪承载力。
基底倾角
bq = (1 - α ⋅ tan(φ'd))² = (1 - 0)² = 1
bc = bq - (1 - bq) / (Nc ⋅ tan(φ'd)) = 1 - 0 = 1
bγ = bq = 1
在本例中基底倾角 α = 0°,因此地基破坏验算没有影响。
矩形截面的形状系数
其他截面的公式可以参见欧洲规范 1997-1 中 D.4。
sq = 1 + B' / L' ⋅ sin(φ’d) = 1 + 1.569 m / 2.50 m ⋅ sin(32°) = 1.333
sc = (sq ⋅ Nq - 1) / (Nq - 1) = (1.333 ⋅ 23.18 - 1) / (23.18 - 1) = 1.348
sγ = 1 - 0.3 ⋅ B' / L' = 1 - 0.3 ⋅ 1.569 m / 2.50 m = 0.812
坡度系数
m = (2 + L' / B') / (1 + L' / B') ⋅ cos²(ω) + (2 + B' / L') / (1 + B' / L') ⋅ sin²(ω)
= 0 + (2 + 1.569 m / 2.500 m) / (1 + 1.569 m / 2.500 m) ⋅ sin²(90°) = 1.614
iq = (1 - Hd / (Vd + A' ⋅ c'd ⋅ cot(φ‘d)))m
= (1 - 285 kN / (3060.94 kN + 3.922 m² ⋅ 15kN/m² ⋅ cot(32°)))1.614 = 0.858
ic = iq - (1 - iq) / (Nc ⋅ tan(φ'd))
= 0.858 - (1 - 0.858) / (35.49 ⋅ tan(32°)) = 0.852
iγ = (1 - Hd / (Vd + A' ⋅ c'd ⋅ cot(φ'd)))m+1
= (1 - 285 kN / (3060.94 kN + 3.922 m² ⋅ 15kN/m² ⋅ cot(32°)))1.614+1 = 0.781
坡度系数取决于 ω。
地基抗力
基础深度的影响(基础附近的土和附加荷载):
σR,q = q'd ⋅ Nq ⋅ bq ⋅ sq ⋅ iq = 20 kN/m² ⋅ 23.18 ⋅ 1 ⋅ 1.333 ⋅ 0.858 = 530.14 kN/m² with q'd = γ1d ⋅ D
黏聚力的影响:
σR,c = c'd ⋅ Nc ⋅ bc ⋅ sc ⋅ ic = 15 kN/m² ⋅ 35.49 ⋅ 1 ⋅ 1.348 ⋅ 0.852 = 611.11 kN/m²
基础宽度的影响(基础下的土):
σR,γ = 0.5 ⋅ γ'd ⋅ B' ⋅ Nγ ⋅ bγ ⋅ sγ ⋅ iγ = 0.5 ⋅ 20 kN/m³ ⋅ 1.569 m ⋅ 27.72 ⋅ 1 ⋅ 0.812 ⋅ 0.781 = 275.57 kN/m² with γ'd = γ2d
容许土压力
σR,k = Rk / A' = σs,q + σs,c + σs,γ = 530.14 kN/m² + 611.11 kN/m² + 275.57 kN/m² = 1416.83 kN/m²
σR,d = σs,k / γR;v = 1416.83 kN/m² / 1.00 = 1416.83 kN/m²
现有土压力:
σE,d = Vd / A' = 3060.94 kN / 3.922 m² = 780.40 kN/m²
设计利用率
η1 = σE,d / σR,d = 780.40 kN/m² / 1416.83 kN/m² = 0.551 ≤ 1
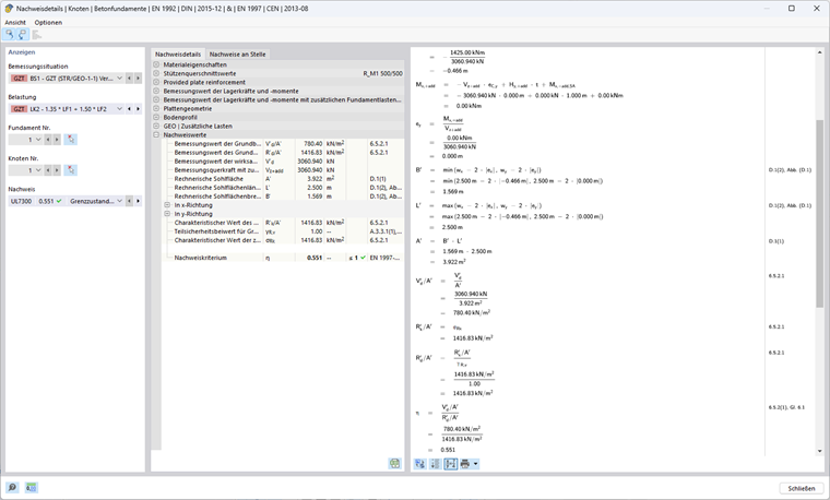
方法 1(组合 1-2) 根据 EN 1997-1 中的 2.4.7.3.4.2
地基抗力的计算
有效竖向荷载在 x 方向的偏心距 ex
Vz,+add,d = 1.00 ⋅ 1156.25 kN + 1.30 ⋅ 1000 kN = 2456.25 kN
HQ,x,d = 1.30 ⋅ 190 kN = 247 kN
My,+add,d = (1.00 m + 4.00 m) ⋅ 247 kN = 1235 kNm
ex = -1,235 kNm / 2,456.25 kN = -0.503 m
基础的有效长度、宽度和面积
有效长度: L' = max(2.500 m; 2.500 m - 2 ⋅ 0.503 m) = 2.500 m
有效宽度: B' = min(2.500 m; 2.500 m - 2 ⋅ 0.503 m) = 1.494 m
有效面积: A' = 2.500 m ⋅ 1.494 m = 3.736 m²
土的参数
摩擦角: φ'd = arctan(tan(32°)/1.25) = 26.56°
黏聚力的剪切参数: c'd = 15 kN/m²/ 1.25 = 12 kN/m²
体积密度: γ1d = γ2d = 20 kN/m³ / 1.00 = 20 kN/m³
抗力系数
Nq = eπ ⋅ tan(26.56°) ⋅ tan²(45° + 26.56° / 2) = 12.59
Nc = (12.59 kN - 1) ⋅ cot(26.56°) = 23.18
Nγ = 2 ⋅ (12.59 kN - 1) ⋅ tan(26.56°) = 11.59,其中 δ ≥ φ'd / 2 (粗糙基底)
基底倾角
因为 α = 0°,所以 bq = bc = bγ = 1
矩形截面的形状系数
sq = 1 + 1.494 m / 2.500 m ⋅ sin(26.56°) = 1.267
sc = (1.267 ⋅ 12.59-1) / (12.59 - 1) = 1.290
sγ = 1 - 0.3 ⋅ 1.494 m / 2.500 m = 0.821
坡度系数
m = 0 + (2 + 1.494 m / 2.500 m) / (1 + 1.494 m / 2.500 m) ⋅ sin²(90°) = 1.626
iq = (1 - 247 kN / (2456.25 kN + 3.736 m² ⋅ 12kN/m² ⋅ cot(26.56°)))1.626 = 0.847
ic = 0.847 - (1 - 0.847) / (12.59 ⋅ tan(26.56°)) = 0.834
iγ = (1 - 247 kN / (2456.25 kN + 3.736 m² ⋅ 12kN/m² ⋅ cot(26.56°)))1.626 + 1 = 0.765
地基抗力
基础深度的影响(基础附近的土和附加荷载):
σR,q = 20 kN/m² ⋅ 12.59 ⋅ 1 ⋅ 1.267 ⋅ 0.847 = 270.26 kN/m²,其中 q'd = γ1d ⋅ D
黏聚力的影响:
σR,c = 12 kN/m² ⋅ 23.18 ⋅ 1 ⋅ 1.1290 ⋅ 0.834 = 299.31 kN/m²
基础宽度的影响(基础下的土):
σR,γ = 0.5 ⋅ 20 kN/m³ ⋅ 1.494 m ⋅ 11.59 ⋅ 1 ⋅ 0.821 ⋅ 0.765 = 108.68 kN/m²,其中 γ'd = γ2d
容许土压力
σR,k = σR,d = 270.26 kN/m² + 299.31 kN/m² + 108.68 kN/m² = 678.25 kN/m²
现有土压力:
σE,d = 2456.25 kN / 3.736 m² = 657.45 kN/m²
设计利用率
η2 = 657.45 kN/m² / 678.25 kN/m² = 0.969 ≤ 1
设计方法 1
η = max(η1; η2) = max(0.551; 0.969) = 0.969 ≤ 1
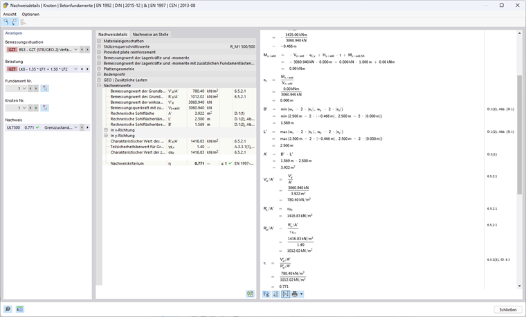
方法 2 根据 EN 1997-1 中的 2.4.7.3.4.2
在该设计方法中使用了分项系数组值 A1、M1 和 R2,其中 A1 (γG = 1.35; γQ = 1.5) 增加了基础上的不利作用,M1 (γ'φ = γ 'c = γγ = 1,00) 不降低土的参数,而 R2 (γR;v = γR;h = 1,40) 则降低抗力。
地基抗力的计算
有效竖向荷载在 x 方向的偏心距 ex
Vz,+add,d = 1.35 ⋅ 1156.25 kN + 1.50 ⋅ 1000 kN = 3060.94 kN
HQ,x,d = 1.50 ⋅ 190 kN = 285 kN
My,+add,d = (1.00 m + 4.00 m) ⋅ 285 kN = 1425 kNm
ex = -1425 kNm / 3060.94 kN = -0.466 m
基础的有效长度、宽度和面积
有效长度: L' = max(2.500 m; 2.500 m - 2 ⋅ 0.466 m) = 2.500 m
有效宽度: B' = min(2.500 m; 2.500 m - 2 ⋅ 0.466 m) = 1.569 m
有效面积: A' = 2.500 m ⋅ 1.569 m = 3.922 m²
土的参数
摩擦角: φ'd = 32°
黏聚力的剪切参数: c'd = 15 kN/m²
体积密度: γ1d = γ2d = 20 kN/m³
抗力系数
Nq = eπ ⋅ tan(32°) ⋅ tan²(45° + 32° / 2) = 23.18
Nc = (23.18 kN - 1) ⋅ cot(32°) = 35.49
Nγ = 2 ⋅ (23.18 kN - 1) ⋅ tan(32°) = 27.72,其中 δ ≥ φ‘d / 2 (粗糙基底)
基底倾角
因为 α = 0°,所以 bq = bc = bγ = 1
矩形截面的形状系数
sq = 1 + 1.569 m / 2.500 m ⋅ sin(32°) = 1.333
sc = (1.333 ⋅ 23.18-1) / (23.18-1) = 1.348
sγ = 1 - 0.3 ⋅ 1.569 m / 2.500 m = 0.812
坡度系数
m = 0 + (2 + 1.569 m / 2.500 m) / (1 + 1.569 m / 2.500 m) ⋅ sin²(90°) = 1.614
iq = (1 - 285 kN / (3060.94 kN + 3.922 m² ⋅ 12kN/m² ⋅ cot(32°) ))1.614 = 0.858
ic = 0.858 - (1 - 0.858) / (23.18 ⋅ tan(32°)) = 0.852
iγ = (1 - 285 kN / (3060.94 kN + 3.922 m² ⋅ 12kN/m² ⋅ cot(32°)))1.614 + 1 = 0.781
地基抗力
基础深度的影响(基础附近的土和附加荷载):
σR,q = 20 kN/m² ⋅ 23.18 ⋅ 1 ⋅ 1.333 ⋅ 0.858 = 530.14 kN/m²,其中 q‘d = γ1d ⋅ D
黏聚力的影响:
σR,c = 15 kN/m² ⋅ 35.49 ⋅ 1 ⋅ 1.1290 ⋅ 0.852 = 611.11 kN/m²
基础宽度的影响(基础下的土):
σR,γ = 0.5 ⋅ 20 kN/m³ ⋅ 1.569 m ⋅ 27.72 ⋅ 1 ⋅ 0.812 ⋅ 0.781 = 275.57 kN/m²,其中 γ‘d = γ2d
容许土压力
σR,k = σR,d = 530.14 kN/m² + 611.11 kN/m² + 275.57 kN/m² = 1416.83 kN/m²
σR,d = 1416.83 kN/m² / 1.40 = 1012.02 kN/m²
现有土压力:
σE,d = 3060.94 kN / 3.922 m² = 780.40 kN/m²
设计方法 2
η = 780.40 kN/m² / 1012.02 kN/m² = 0.771 ≤ 1
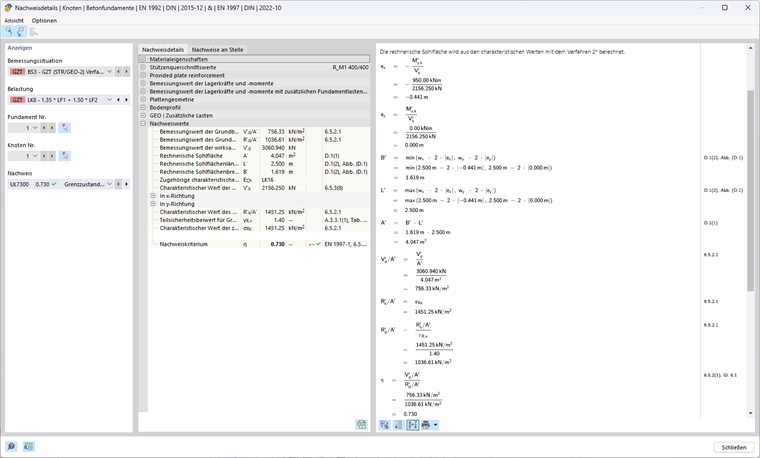
方法 2* 根据 EN 1997-1 中的 2.4.7.3.4.2
在该设计方法中使用了分项系数组值 A1、M1 和 R2,其中 A1 (γG = 1.35; γQ = 1.5) 增加了基础上的不利作用,M1 (γ'φ = γ 'c = γγ = 1,00) 不降低土的参数,而 R2 (γR;v = γR;h = 1,40) 则降低抗力。
偏心距和坡度系数不像方法 2 中那样使用作用的设计值,而是使用标准值进行计算。 在大多数情况下,与方法 2 相比,这种方法的偏心距更小,有效面积也更大,容许土压力也更大。
地基抗力的计算
有效竖向荷载在 x 方向的偏心距 ex
与其他方法不同,这种方法使用了竖向荷载以及基础附加荷载的标准值 Vz,+add,k,以及由此产生的基础底部中心的弯矩标准值 My,+add ,k 来确定现有的偏心距。
Vz,+add,k = 1156.25 kN + 1000 kN = 2156.25 kN
HQ,x,k = 1.50 ⋅ 190 kN = 190 kN
My,+add,k = (1.00 m + 4.00 m) ⋅ 190 kN = 950 kNm
ex = -950 kNm / 2156.25 kN = -0.441 m
基础的有效长度、宽度和面积
有效长度: L' = max(2.500 m; 2.500 m - 2 ⋅ 0.441 m) = 2.500 m
有效宽度: B' = min(2.500 m; 2.500 m - 2 ⋅ 0.441 m) = 1.619 m
有效面积: A' = 2.500 m ⋅ 1.619 m = 4.047 m²
土的参数
摩擦角: φ'd = 32°
黏聚力的剪切参数: c'd = 15 kN/m²
体积密度: γ1d = γ2d = 20 kN/m³
抗力系数
Nq = eπ ⋅ tan(32°) ⋅ tan²(45° + 32° / 2) = 23.18
Nc = (23.18 kN - 1) ⋅ cot(32°) = 35.49
Nγ = 2 ⋅ (23.18 kN - 1) ⋅ tan(32°) = 27.72,其中 δ ≥ φ‘d / 2 (粗糙基底)
基底倾角
因为 α = 0°,所以 bq = bc = bγ = 1
矩形截面的形状系数
sq = 1 + 1.619 m / 2.500 m ⋅ sin(32°) = 1.343
sc = (1.343 ⋅ 23.18 - 1) / (23.18 - 1) = 1.359
sγ = 1 - 0.3 ⋅ 1.619 m / 2.500 m = 0.806
坡度系数
m = (2 + 1.619 m / 2.500 m) / (1 + 1.619 m / 2.500 m) ⋅ sin²(90°) = 1.607
iq = (1 - 190 kN / (2156.25 kN + 4.047 m² ⋅ 12kN/m² ⋅ cot(32°)))1.607 = 0.868
ic = 0.868 - (1 - 0.868) / (23.18 ⋅ tan(32°)) = 0.862
iγ = (1 - 190 kN / (2156.25 kN + 4.047 m² ⋅ 12kN/m² ⋅ cot(32°)))1.607 + 1 = 0.795
地基抗力
基础深度的影响(基础附近的土和附加荷载):
σR,q = 20 kN/m² ⋅ 23.18 ⋅ 1 ⋅ 1.343 ⋅ 0.868 = 540.42 kN/m²,其中 q'd = γ1d ⋅ D
黏聚力的影响:
σR,c = 15 kN/m² ⋅ 35.49 ⋅ 1 ⋅ 1.348 ⋅ 0.862 = 623.50 kN/m²
基础宽度的影响(基础下的土):
σR,γ = 0.5 ⋅ 20 kN/m³ ⋅ 1.619 m ⋅ 27.72 ⋅ 1 ⋅ 0.806 ⋅ 0.795 = 287.33 kN/m²,其中 γ'd = γ2d
容许土压力
σR,k = 540.42 kN/m² + 623.50 kN/m² + 287.33 kN/m² = 1451.25 kN/m²
σR,d = 1451.25 kN/m² / 1.40 =1036.61 kN/m²
现有土压力:
Vz,+add,d = 1.35 ⋅ 1156.25 kN + 1.50 ⋅ 1000 kN = 3060.94 kN
σE,d = 3,060.94 kN / 4.047 m² = 756.33 kN/m²
设计方法 2*
η = 756.33 kN/m² / 1036.61 kN/m² = 0.730 ≤ 1
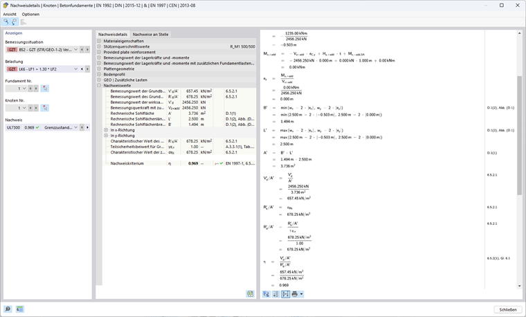
方法 3 根据 EN 1997-1 中的 2.4.7.3.4.2
在该设计方法中使用了分项系数组值 A1 和 A2、M2 和 R3。 对于结构的作用的分项系数采用 A1 (γG = 1.35; γQ = 1.50),而几何作用按 A2 (γG = 1.00; γQ = 1.30) 进行放大。 此外,土的特性通过 M2 (γ'φ = γ'c = 1.25; γγ=1.00) 进行折减。 R3 (γR;v = γR;h = 1.00) 不降低抗力。
地基抗力的计算
有效竖向荷载在 x 方向的偏心距 ex
Vz,+add,d = 1.35 ⋅ 1156.25 kN + 1.50 ⋅ 1000 kN = 3060.94 kN
HQ,x,d = 1.50 ⋅ 190 kN = 285 kN
My,+add = (1.00 m + 4.00 m) ⋅ 285 kN = 1425 kNm
ex = -1425 kNm / 3060.94 kN = -0.466 m
基础的有效长度、宽度和面积
有效长度: L' = max(2.500 m; 2.500 m - 2 ⋅ 0.466 m) = 2.500 m
有效宽度: B' = min(2.500 m; 2.500 m - 2 ⋅ 0.466 m) = 1.569 m
有效面积: A' = 2.500 m ⋅ 1.569 m = 3.922 m²
土的参数
摩擦角: φ'd = arctan(tan(32°) / 1.25) = 26.56°
黏聚力的剪切参数: c'd = 15 kN/m²/ 1.25 = 12 kN/m²
体积密度: γ1d = γ2d = 20 kN/m³
抗力系数
Nq = eπ ⋅ tan(26.56°) ⋅ tan²(45° + 26.56° / 2) = 12.59
Nc = (12.59 kN - 1) ⋅ cot(26.56°) = 23.18
Nγ = 2 ⋅ (12.59 kN - 1) ⋅ tan(26.56°) = 11.59,其中 δ ≥ φ‘d / 2 (粗糙基底)
基底倾角
因为 α = 0°,所以 bq = bc = bγ = 1
矩形截面的形状系数
sq = 1 + 1.569 m / 2.500 m ⋅ sin(26,56°) = 1.281
sc = (1.281 ⋅ 12.59 - 1) / (12.59 - 1) = 1.305
sγ = 1-0.3 ⋅ 1.569 m / 2.500 m = 0.812
坡度系数
m = (2 + 1.569 m / 2.500 m)/ (1 + 1.569 m / 2.500 m) ⋅ sin²(90°) = 1.614
iq = (1 - 285 kN / (3060.94 kN + 3.922 m² ⋅ 12kN/m² ⋅ cot(26.56°)))1.614 = 0.858
ic = 0.858 - (1 - 0.858) / (12.59 ⋅ tan(26.56°) ) = 0.846
iγ = (1 - 285 kN / (3060.94 kN + 3.922 m² ⋅ 12kN/m² ⋅ cot(26.56°)))1.614 + 1 = 0.781
地基抗力
基础深度的影响(基础附近的土和附加荷载):
σR,q = 20 kN/m² ⋅ 12.59 ⋅ 1 ⋅ 1.281 ⋅ 0.858 = 276.70 kN/m²,其中 q'd = γ1d ⋅ D
黏聚力的影响:
σR,c = 12 kN/m² ⋅ 23.18 ⋅ 1 ⋅ 1.305 ⋅ 0.846 = 307.07 kN/m²
基础宽度的影响(基础下的土):
σR,γ = 0.5 ⋅ 20 kN/m³ ⋅ 1.569 m ⋅ 11.59 ⋅ 1 ⋅ 0.812 ⋅ 0.781 = 115.19 kN/m²,其中 γ'd = γ2d
容许土压力
σR,k = σR,d = 276.70 kN/m² + 307.07 kN/m² + 115.19 kN/m² = 698.95 kN/m²
现有土压力:
σE,d = 3060.94 kN / 3.922 m² = 780.40 kN/m²
设计方法 3
η = 780.40 kN/m² / 698.95 kN/m² = 1.117 ≥ 1
设计验算对比
方法 1(组合 1-1)、1(组合 1-2)、2、2* 和 3 的区别主要在于分项系数。 下表显示了不同安全设计概念。
| 符号 | 单位 | 方法 | |||||
| 1-1 | 1-2 | 2 | 2* | 3 | |||
| 分项系数(作用 A) | A | [−] | 1 | 2 | 1 | 1 | 1 (2) 1) |
| γG | [−] | 1.35 | 1.00 | 1.35 | 1.35 | 1.00 (1.35) | |
| γQ | [−] | 1.50 | 1.30 | 1.50 | 1.50 | 1.50 (1.30) | |
| z 方向竖向荷载 | VG,z+add,k | kN | 1156.25 | ||||
| VQ,z | kN | 1000 | |||||
| ∑Vz+add,k | kN | 2156.25 | |||||
| Vz+add,d | kN | 3060.94 | 2456.25 | 3060.94 | 3060.94 | 3060.94 | |
| x 方向水平荷载 | HQ,x,k | kN | 190 | ||||
| HQ,x,d | kN | 285 | 247 | 285 | 285 | 285 | |
| 用于计算抗力的荷载 | Vz | kN | 3060.94 | 2456.25 | 3060.94 | 2156.25 2) | 3060.94 |
| Hx | kN | 285 | 247 | 285 | 1902) | 285 | |
| 基底弯矩设计值 | My,x+add | kNm | 1425 | 1235 | 1425 | 950 | 1425 |
| x 方向偏心距 | ex | m | -0.466 | -0.503 | -0.466 | -0.441 | -0.466 |
| 有效长度 | L' | m | 2.500 | ||||
| 有效宽度 | B' | m | 1.569 | 1.494 | 1.569 | 1.619 | 1.569 |
| 有效面积 | A' | m² | 3.922 | 3.736 | 3.922 | 4.047 | 3.922 |
| 分项系数(材料 M) | M | [−] | 1 | 2 | 1 | 1 | 2 |
| γ‘φ | [−] | 1.00 | 1.25 | 1.00 | 1.00 | 1.25 | |
| γ'c | [−] | 1.00 | 1.25 | 1.00 | 1.00 | 1.25 | |
| γγ | [−] | 1.00 | 1.00 | 1.00 | 1.00 | 1.00 | |
| 摩擦角 | φ'k | ° | 32 | ||||
| φ'd | ° | 32 | 26.56 | 32 | 32 | 26.56 | |
| 黏聚力 | c’k | kN/m² | 15 | ||||
| c'd | kN/m² | 15 | 12 | 15 | 15 | 12 | |
| 容重 | γ1,k= γ2,k | kN/m³ | 20 | ||||
| γ1,d= γ2,d | kN/m³ | 20 | |||||
| 抗力系数 | Nq | [−] | 23.18 | 12.59 | 23.18 | 23.18 | 12.59 |
| Nc | [−] | 35.49 | 23.18 | 35.49 | 35.49 | 23.18 | |
| Nγ | [−] | 27.72 | 11.59 | 27.72 | 27.72 | 11.59 | |
| 矩形截面的形状系数 | sq | [−] | 1.333 | 1.267 | 1.333 | 1.343 | 1.281 |
| sc | [−] | 1.348 | 1.290 | 1.348 | 1.359 | 1.305 | |
| sγ | [−] | 0.812 | 0.821 | 0.812 | 0.806 | 0.812 | |
| m | [−] | 1.614 | 1.626 | 1.614 | 1.607 | 1.614 | |
| 坡度系数 | iq | [−] | 0.858 | 0.847 | 0.858 | 0.868 | 0.858 |
| ic | [−] | 0.852 | 0.834 | 0.852 | 0.862 | 0.846 | |
| iγ | [−] | 0.781 | 0.765 | 0.781 | 0.795 | 0.781 | |
| 基础深度应力 | σR,q | kN/m² | 530.14 | 270.26 | 530.14 | 540.42 | 276.70 |
| 粘聚力应力 | σR,c | kN/m² | 611.11 | 299.31 | 611.11 | 623.50 | 307.07 |
| 基础深度应力 | σR,γ | kN/m² | 275.57 | 108.68 | 275.57 | 287.33 | 115.19 |
| 分项系数(抗力 R) | R | [−] | 1 | 1 | 2 | 2 | 3 |
| γR;v | [−] | 1.00 | 1.00 | 1.40 | 1.40 | 1.00 | |
| 容许土压力 | σR,k | kN/m² | 1416.83 | 678.25 | 1416.25 | 1451.25 | 698.95 |
| σR,d | kN/m² | 1416.83 | 678.25 | 1012.02 | 1036.61 | 698.95 | |
| 现有土压力 | σE,d | kN/m² | 780.40 | 657.45 | 780.40 | 756.33 | 780.40 |
| 设计利用率 | η | [−] | 0.551 | 0.969 | 0.771 | 0.730 | 1.117 |
| 0.969 | |||||||
| 1)对于来自支撑结构的荷载作用的分项系数采用 A1 组值,而几何作用按 A2 组值进行放大。 | |||||||
| 2)在方法 2* 中,抗力的计算采用作用的标准值。 | |||||||
概述总结
综上所述,欧洲规范 EN 1997‑1 中的方法具有不同的安全性和经济性。
方法 1的特点是需要两种不同安全方案的组合。 这使得可以对安全要求进行更细化的考量,并确保利用率较高的组合成为主导组合。 组合 1-1 增加了基础上的作用,而组合 1-2 则降低了材料参数。
与方法 1 相比,方法 2和方法 2*简化了计算,因为每种方法都只使用一组组值。 该组值是在不降低土的参数的情况下增加荷载作用,减少抗力。 在计算地基抗力时,作用的偏心距和方向是重要的输入参数。 方法 2 使用设计值,而方法 2* 使用作用标准值,这使得方法 2* 中的地基抗力较大。
方法 3通常得出特别保守的结果,因为该方法使用的分项系数组值增加了作用,降低了土的参数,但却没有降低抗力。 这种方法通常提供最高的安全性。
下图说明了哪些国家/地区允许哪种方法。 RFEM 只允许使用在国家附录中规定的方法。