应用规则方法 2 调整荷载计算的结构分析模型
应用规则方法 2 调整荷载计算的结构分析模型
2024-11-05
053648
  • RFEM 6

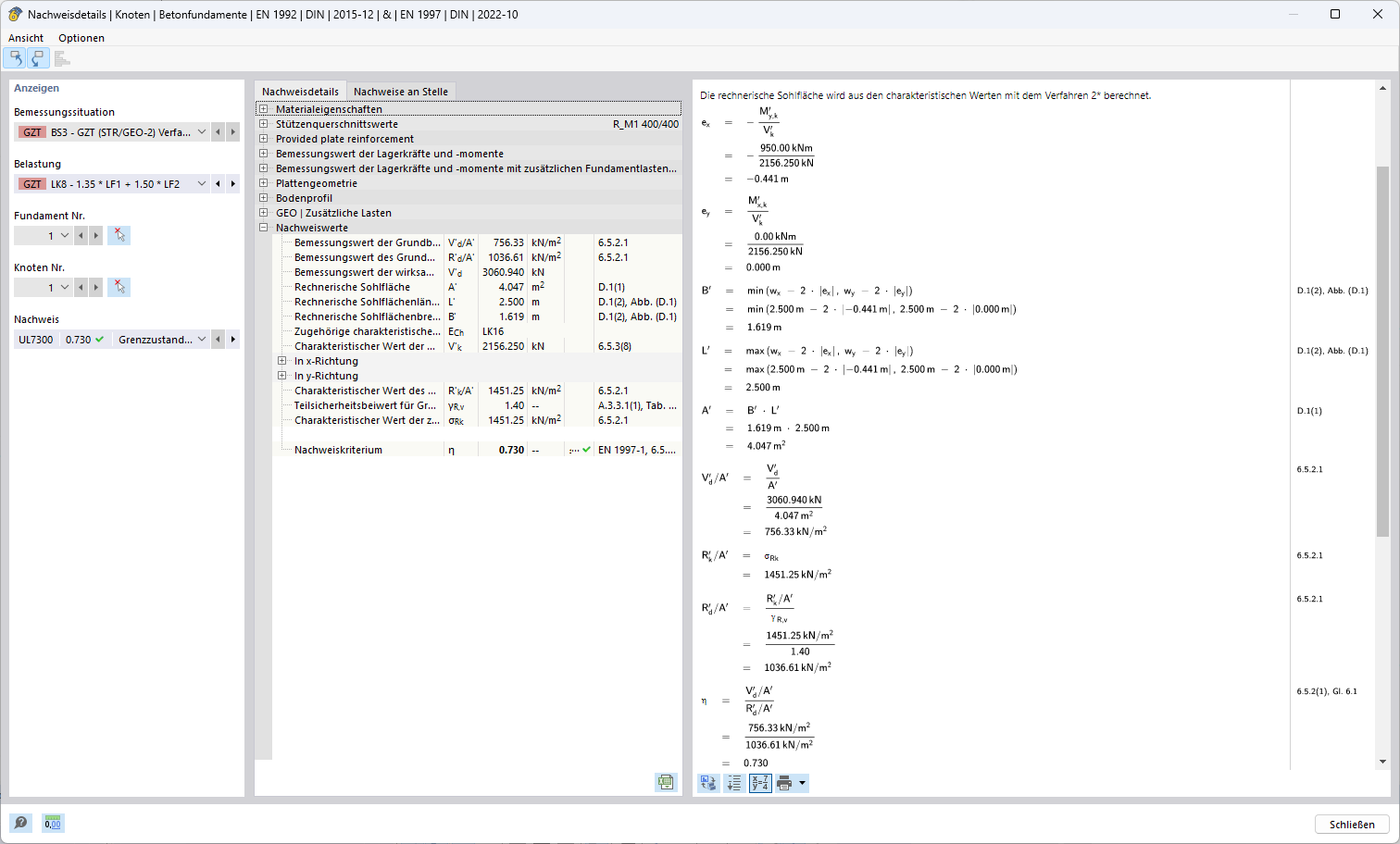
验算方法 2*

应用规则方法 2 调整荷载计算的结构分析模型

这张图片展示了一种基于方法2的结构分析模型,用于优化荷载计算。模型中的所有结构部件都清晰可见,并根据方法2的具体规范进行了调整。该方法不仅保证了工具的精确性,还提供了高度的细节化,非常适合高效的荷载计算。
  • 方法 2
  • 结构分析
  • 荷载计算
  • 结构模型
  • 计算方法
用于
  • 欧洲规范 7 中地基承载力破坏设计的三种方法
分享