技术环境中建筑物设计方法的详细说明。
技术环境中建筑物设计方法的详细说明。
2024-11-05
053649
  • RFEM 6

验算方法 2

技术环境中建筑物设计方法的详细说明。

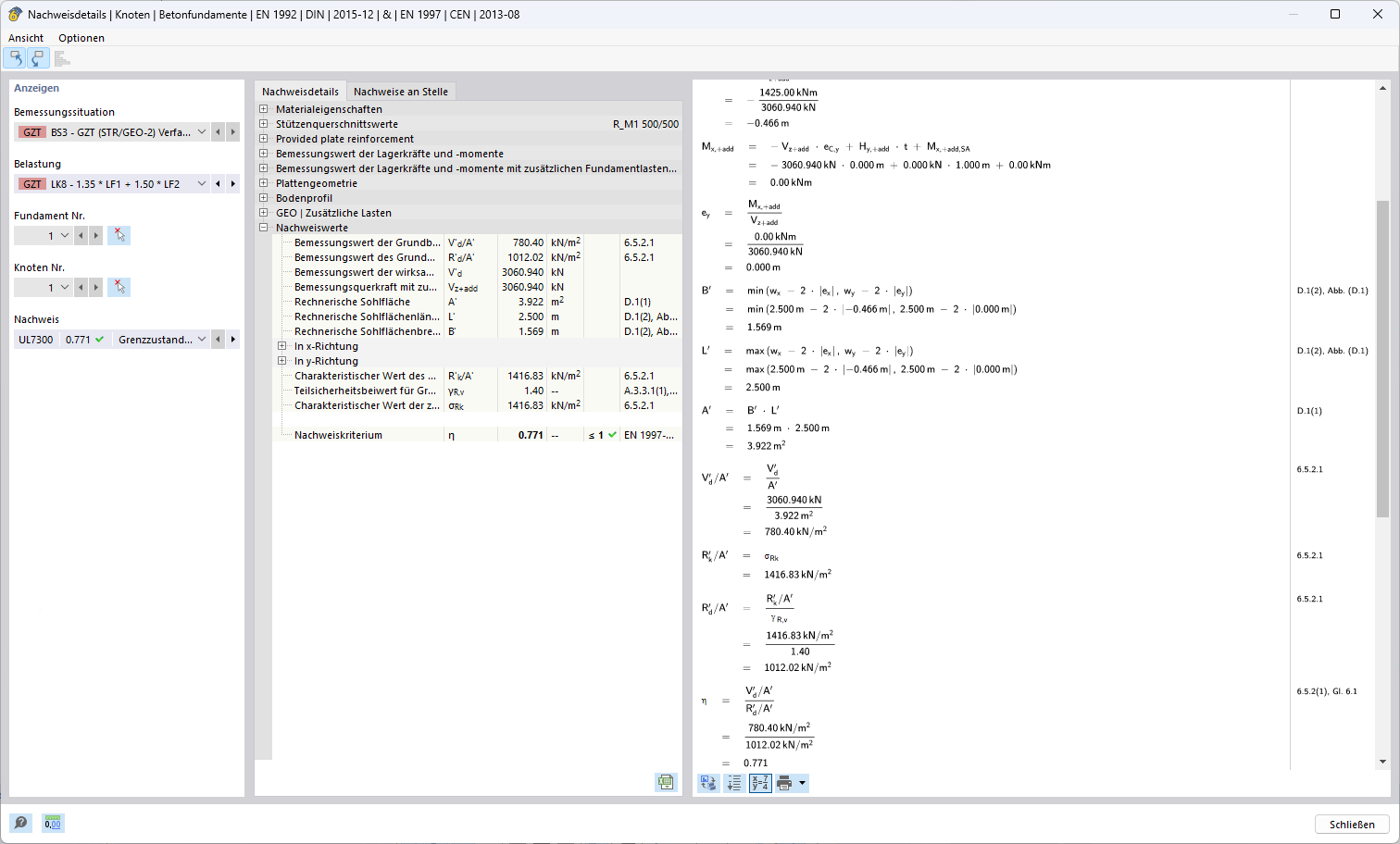
这张图显示了一种展示在技术环境中的工程建筑的验算方法。与该方法相关的部分被图形化地强调。此方法被应用于建筑检测的特定领域,结合了详细的计算和技术参数。
  • 验算方法
  • 建筑
  • 技术细节
  • 结构工程
  • 建筑方法
用于
  • 欧洲规范 7 中地基承载力破坏设计的三种方法
分享