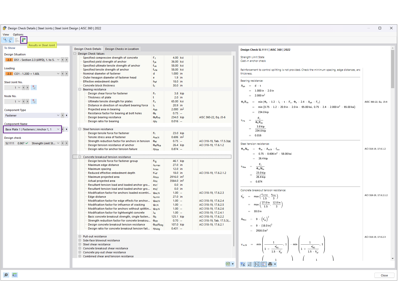
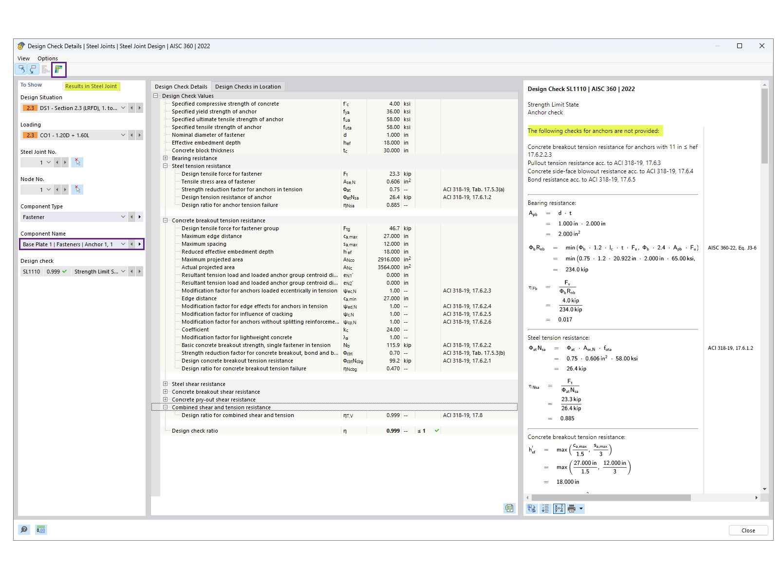
锚栓设计验算的细节说明应力分布和计算。
锚栓设计验算的细节说明应力分布和计算。
2024-11-18
053945
  • RFEM 6

锚栓设计验算细节

锚栓设计验算的细节说明应力分布和计算。

该图展示了锚栓设计验算的细节,主要包括应力分布和荷载计算。它突出了锚栓在特定条件下的性能计算。
  • 锚固设计
  • 应力分布
  • 结构分析
  • 荷载计算
  • 工程细节
用于
  • RFEM 6 中的 AISC 底板设计
分享