2290x
001916
2024-11-15

RFEM 6 中的 AISC 底板设计

根据 AISC 360 [1] 和 ACI 318 [2] 的基板设计现已在钢接头附加组件中提供。本文展示了如何轻松地对基板连接建模,并将结果与 AISC 设计指南 1 [3] 中的一个示例进行比较。

底板连接建模

1) 在 选项卡中,将新的钢节点分配给相应节点。检查“强度配置”,以确认默认设置是否合适,并根据需要进行调整(图 01)。

2) 在 组件 选项卡中,选择“在开头插入组件”,并选择“底板”(图 02)。

3) 在“组件设置”下,指定底板、混凝土块、灌浆、锚栓和焊缝的材料、尺寸和位置(图 03)。

灌浆在子模型中通过刚性链接建模,这会修改节点几何形状,并进而影响内力(图 04)。

还提供了考虑开裂混凝土的选项。默认情况下,ACI 假定存在开裂。如果能够证明混凝土不会开裂,取消勾选该选项可为锚栓提供更高的拉拔破坏、拉拔拔出和剪切破坏强度。

可依据 ACI 第 17.3.5 节启用“控制劈裂的配筋”选项,当设置了附加配筋以控制由安装力和/或后续拧紧扭矩引起的劈裂破坏时,可激活该选项。未启用该选项时,程序会显示以下提示:
“未设置控制劈裂的配筋。请检查最小间距、边距和最小混凝土厚度。”

此外,还可考虑通过锚栓、抗剪键和摩擦进行剪力传递。更多信息请参见以下文章。

可提供四种锚栓类型:1 种后植入式和 3 种现浇式(六角头、带弯钩 L 形螺栓和带弯钩 J 形螺栓)。本示例选用现浇六角头锚栓。

垫圈板

根据 AISC Design Guide 1 第 4.3.2.2 节 [3],“对于强度较高的锚杆或抗压强度较低的混凝土,可能需要垫圈板才能获得锚栓的全部强度。垫圈尺寸应在满足所需强度的前提下尽可能减小。”
可选择是否包含垫圈。所需参数为垫圈形状(圆形或方形)、直径/宽度以及厚度。直径/宽度用于计算锚栓净承压面积 Abrg,以确定锚栓拔出承载力。垫圈厚度不影响设计公式或有限元模型,仅用于图形显示。

按 AISC 360 和 ACI 318 的设计验算

锚杆中的内力基于有限元分析(FEA),该分析考虑了连接构件(锚杆、底板、混凝土块等)的刚度。当底板的柔性导致变形并增加锚杆中的拉力时,会出现撬力作用。这些撬力也会在 FEA 计算中加以考虑。

提供以下现浇锚杆的设计验算:

  • 底板在螺栓孔处的承压承载力,ϕbRnb
  • 锚栓钢材受拉承载力,ϕatNsa
  • 混凝土破坏受拉承载力,ϕcbtNcbg
  • 锚栓拔出受拉承载力,ϕpnNpn
  • 混凝土侧面爆裂承载力,ϕcbtNsbg
  • 锚栓钢材受剪承载力,ϕavVsa
  • 混凝土破坏受剪承载力,ϕcbvVcbg
  • 混凝土撬出受剪承载力,ϕcpvVcpg

还提供了其他设计验算,包括混凝土承压抗压承载力、焊缝承载力以及底板和构件的塑性应变。

示例

为验证 RFEM 模型的结果,给出了 AISC Design Guide 1 中的示例 4.7-11。本示例设计一个承受压力和弯矩的 W12x96 柱底板连接。该柱连接到一个指定抗压强度为 ƒ'c = 4,000 psi 的混凝土基础上。底板厚度为 2.0 in,假定灌浆厚度为 1.0 in。有效埋入长度 hef 等于 18.0 in。荷载和材料性能如图 05 所示。

在该示例中,未给出混凝土的实际尺寸,并假定混凝土有足够的面积,使锚杆拉力破坏锥能够按边距条件形成。为满足这一假定,采用的混凝土块尺寸为 1.5hef + 杆间距 +1.5hef(66.0 in x 72.5 in)。
钢节点的完整输入如上图 03 所示。

结果

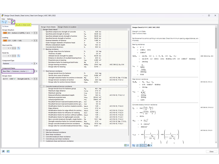
运行钢节点计算后,各构件的结果显示在“按构件分列的设计比”选项卡中。随后选择 Anchor 1,1 以查看设计验算详情(图 06)。

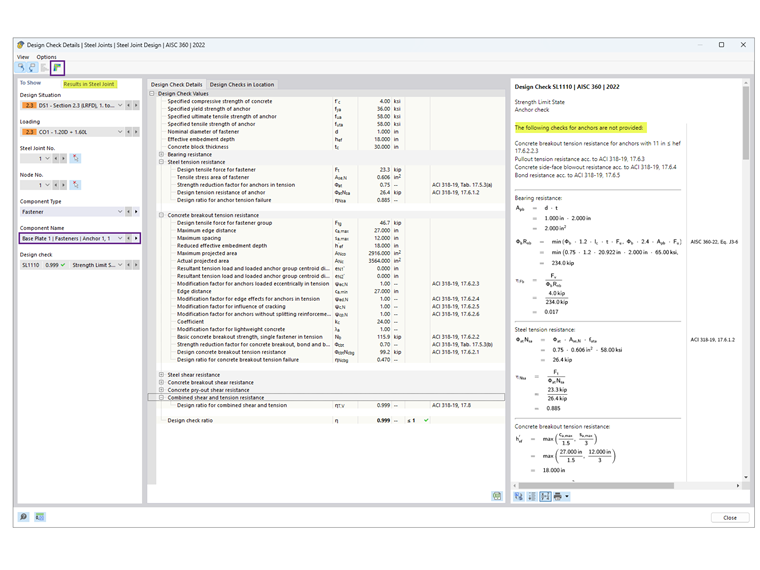
设计验算详情提供了全部公式以及对 AISC 360 和 ACI 318 标准的引用(图 07)。同时还提供了有关被排除设计验算的说明。接着,选择“钢节点中的结果”以图形方式查看锚栓内力(图 08)。

下面总结了 AISC 和钢节点的结果,并说明差异产生的原因。

锚栓

混凝土(承压强度)

2.21 ksi 的承压应力取自示例 4.7-10,并假定 A1 = A2,从而得到最低可能强度。底板面积按 22 in × 24 in = 528 in2 计算,得到混凝土承压抗压承载力 ϕPp =2.2 ksi × 528 in2 = 1,166.9 kips,假定整个底板面积均承受压力。

在 Steel Joints 附加模块中,假定 A2 ≫ A1 以满足破坏锥受拉承载力要求。底板的有效受压面积 Aeff 可通过有限元分析或 AISC Design Guide 1 附录 B.3 确定,其中 Aeff 延伸至翼缘和腹板外侧 c = 1.5*底板厚度 的距离。报告值 ϕPp = 1,242.3 kips 基于按 Design Guide 1 计算的 Aeff。或者,在使用有限元分析时,Aeff 取决于“强度配置”中指定的接触应力阈值;降低该阈值(最低可至 1%)会增加有效受压面积。

底板

底板厚度设计由承压界面或拉力界面控制。根据 AISC 计算,按承压所需的厚度为 1.92 in(取整为 2.0 in),该值控制设计,而按拉力计算得到的厚度为 0.755 in。

在 Steel Joints 附加模块中,板件设计采用塑性分析,通过比较实际塑性应变与“强度配置”中规定的 5% 允许限值来进行。厚度为 2.0 in 的底板最大等效塑性应变为 0.09%,这表明更薄的板可能已足够。然而,减小板厚可能会增加锚栓中的拉力。

在大多数情况下,Steel Joints 附加模块得到的底板会明显更薄,因为它考虑了底板的柔性;而 AISC Design Guide 1 第 4.3.1 章的方法则假定底板为刚性。

AISC Design Guide 1 附录 B.3 [3] 说明了考虑底板柔性如何显著减小所需厚度。板屈服极限状态对应于在向上承压作用下,假定的屈服线位置处底板向上弯曲。该压力又被假定为恒定,这实际上意味着底板是刚性的。
然而,对于面积较大的底板,这一假定可能导致屈服线处产生过大的弯矩,从而得到过厚的底板。
这是一种保守假定,因为较大的底板本身也是柔性的,因此承压应力会集中在柱翼缘和腹板下方。实际上,这种应力分布会显著降低底板中的弯矩,从而减小所需厚度。

结论

RFEM 6 中的 Steel Joints 附加模块通过考虑底板的柔性以及可能发生的撬力,为底板设计提供了一种先进的方法。与 AISC Design Guide 1 中所述的传统方法相比,这种方法通常能够得到更优的设计,并使底板更薄。
通过将结果与 AISC 示例进行比较,该附加模块展示了其为底板连接提供精确且经济解决方案的能力。


作者

Cisca 负责北美市场的客户培训、技术支持和持续的程序开发。

链接
参考


;