2024-11-19
053996
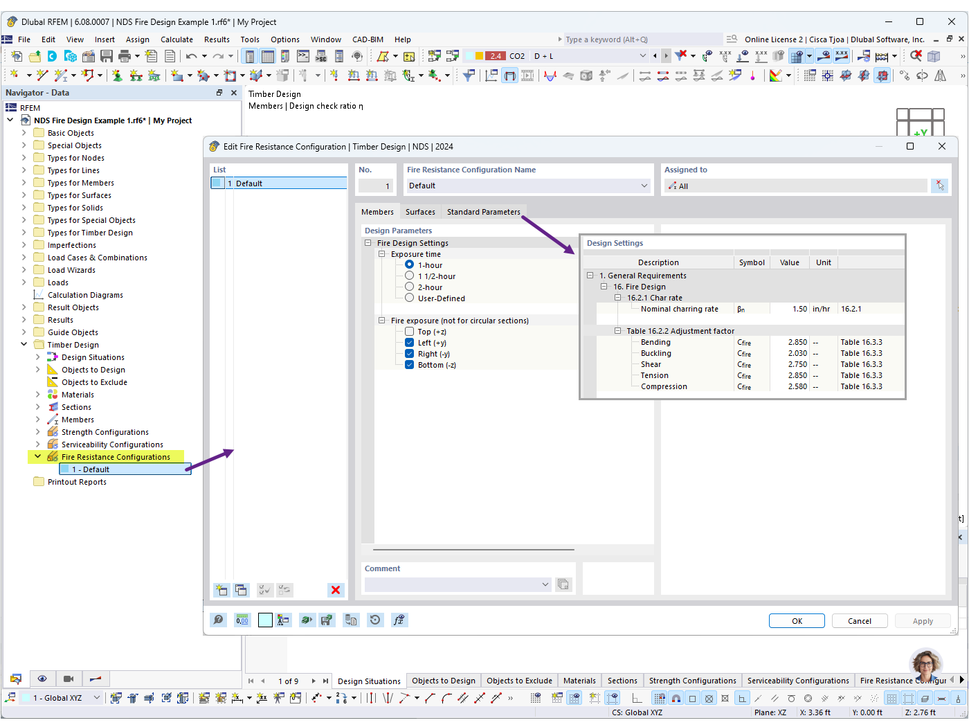
  • RFEM 6

防火抗性配置


用于
  • 在 RFEM 6 中进行木杆件的 NDS 抗火设计
分享