347x
001918
2024-11-19

在 RFEM 6 中进行木杆件的 NDS 抗火设计

在“木结构设计”模块中可以按照欧洲规范 [1] 第 16 章对木结构的杆件和面进行防火设计。 本文通过 AWC 技术报告第 10 号 [2] 中的一个例子说明在抗火设计中如何考虑木材炭化和折减的截面尺寸。

示例

为了验证 RFEM 模型的计算结果,从 AWC 第 10 号技术报告“计算木结构杆件和组合式的抗火承载力”中的示例 1 中找到。 花旗松胶合木梁设计用于 1 小时抗火。 在梁的受压边缘(上部)钉上木板,用于侧向支撑(梁的稳定性系数CL = 1.0)。其荷载、尺寸和材料属性如图01所示。

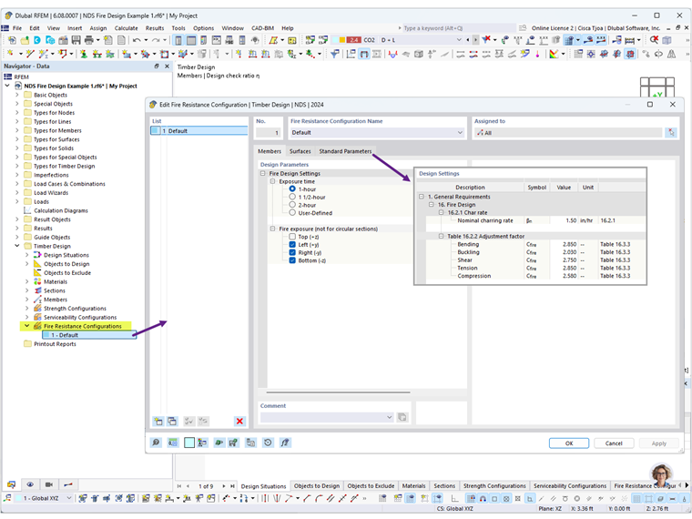
抗火承载力配置中可以定义暴露在火中的时间和暴露在火中的边。 选择1-hour并取消选择“上部(+z) ”,因为假设木制盖板为梁的上部提供保护层。

此外,在标准参数选项卡下,碳化率和调整系数的默认值可以根据需要进行调整(图02)。

对于设计状况 DS2,请将极限状态类型设置为防火极限状态。 在运行木结构设计计算后,显示强度和防火设计的结果(图03)。


选择设计验算 FR 4100,查看抗火验算的详细信息(图 04)。 对于受弯杆件在火场环境中的作用,当由于截面模量 S 的折减,导致超过最大抗弯承载力时,即发生失效{%!

梁的三个侧面暴露的折减截面模量 Sy计算如下:



接下来,选择设计验算FR 3100来查看抗剪验算的详细信息(图05)。 梁还受到顺纹激剪,当梁的截面面积 A 减少,超过最大抗剪承载力时,梁就会失效。


如上图所示,RFEM 6 中木结构设计模块的结果与 AWC 技术报告编号 10 中的结果一致。

关于二维结构的抗火验算(包括正交胶合木(CLT))的信息,请参见下面的链接。 CSA O86 中的抗火设计网络课堂将于 34:35 开始。


作者

Cisca 负责北美市场的客户培训、技术支持和持续的程序开发。

链接
参考


;