RFEM 6 界面,显示与元素相关的刚度修正设置
RFEM 6 界面,显示与元素相关的刚度修正设置
2025-01-24
055137
  • RFEM 6

RFEM 6 中的元素特定刚度修正

RFEM 6 界面,显示与元素相关的刚度修正设置

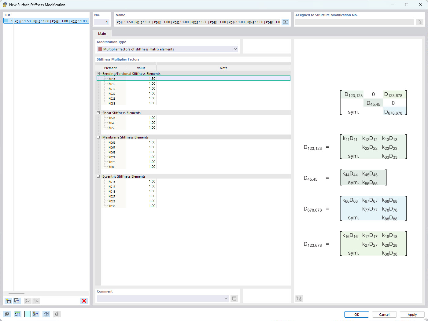
图像展示了 RFEM 6 界面,用户可以在其中应用特定于元素的刚度调整。它突出了面刚度调整窗口,可以为刚度矩阵的每一项定义单独的刚度乘子。这一功能可以精确控制结构的面行为,提高结构分析中模拟的准确性。
  • RFEM 6
  • 刚度调整
  • 面刚度
  • 工程软件
  • 结构分析
用于
  • RFEM 6 中的面刚度调整
分享