447x
005662
2025-02-24

RFEM 6 中的面刚度调整

RFEM 6 中每种面刚度修改方法的最佳用途是什么?


回复:

RFEM 6 提供多种修改板面刚度的方法,每种方法适用于不同的应用场合。以下是各方法的最佳案例分析:

  • 总刚度修改

此方法最适合进行整体调整,以模拟刚度增加或减小的板面,或对具有一致材料属性的板面进行简化建模。它涉及通过单一因子统一缩放刚度矩阵的所有元素。

  • 局部刚度、重量和质量修改

此方法用于需要调整刚度矩阵的特定组件,而保持其他组件不变的局部修改。它可用于模拟复杂的多层或复合材料以及解决复合钢-混凝土板中的徐变和收缩效应。例如,可以通过一个因子统一减小板面刚度矩阵中的弯曲和扭转项,以模拟复合钢-混凝土板的时间相关刚度减小。

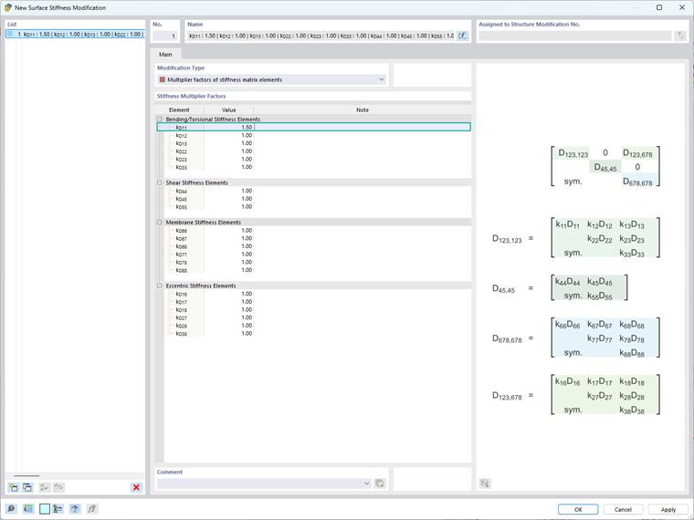
  • 特定元素刚度修改

此方法特别适用于模拟复杂的材料行为和解决结构中的局部效应。例如,可以用于纤维主要沿 x 轴方向的复合板,从而在该方向上具有显著更高的刚度。为了考虑这种各向异性行为,可以增加对应于板面刚度矩阵中 D11 的弯曲刚度项 k,同时保持其他项不变。

  • 特定标准刚度修改(ACI 318-19 和 CSA A23.3-19)

此方法用于根据 ACI 318-19 第 6.6.3.1.1 节和 CSA A23.3-19 第 10.14.1.2 条减小混凝土构件和板面在各种元素类型上的刚度。可供选择的选项包括开裂和未开裂的墙、平板、楼板、梁和柱。程序使用直接来源于该标准表格中的乘数因子。

请记住,实施这些修改需要仔细评估结构背景和期望目标,因为对刚度矩阵的更改会直接影响结构内应力和变形的分布。


作者

Kirove 女士的职责是撰写技术文章并为 Dlubal 软件的客户提供技术支持。



;