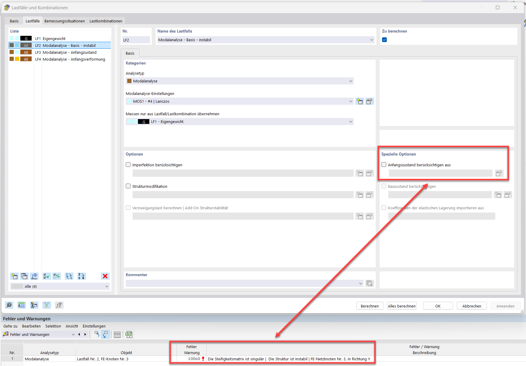
图示为解决无初试条件模态分析中稳定性问题的方法。
图示为解决无初试条件模态分析中稳定性问题的方法。
2025-02-27
055589

无初始条件的模态分析

图示为解决无初试条件模态分析中稳定性问题的方法。

该图片说明了在没有初始状态的模态分析中,解决 "10060 - 结构不稳定 "错误的过程。直接涉及技术参数,如索构件、初始预应力、初始状态和最小长度变化。该说明为结构稳定性提供了具体建议。
  • 模态分析
  • 拉索杆件
  • 初始预应力
  • 初始状态
  • 最小长度变化
用于
  • 膜结构/索杆模态分析不稳定
分享