441x
005668
2025-02-27

膜结构/索杆模态分析不稳定

如何解决模态分析中结构不稳定的错误警告“10060 - 结构不稳定”?


回复:

Wie in der FAQ erklärt wurde, eine Anfangsvorspannung ermöglicht die Konvergenz der Berechnung. In RFEM stehen zwei Möglichkeiten zur Berücksichtigung der Anfangsvorspannung: ein Anfangszustand oder eine Mindestlängenänderung. Über die numerische Konvergenz hinaus ist es noch wichtiger zu betrachten, dass die Eigenfrequenzen eines Seils von der Anfangsspannung abhängen: Es muss eine Zuglast vorhanden sein, und deren Größe beeinflusst die Ergebnisse.

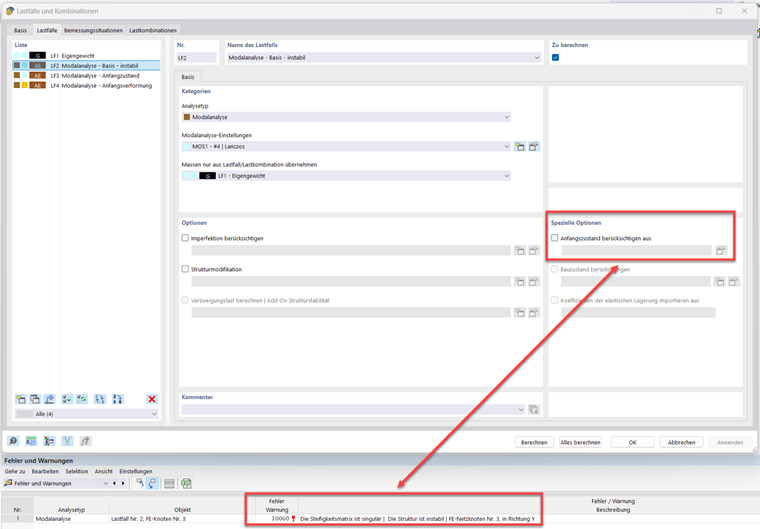
Für ein einfaches gelagertes Seils mit nur Eigengewicht wird eine Modalanalyse ohne Anfangszustand definiert:

image

Als Ergebnis wird die Fehlermeldung „10060 - Die Steifigkeitsmatrix ist singulär | Die Struktur ist instabil“ ausgegeben:

image

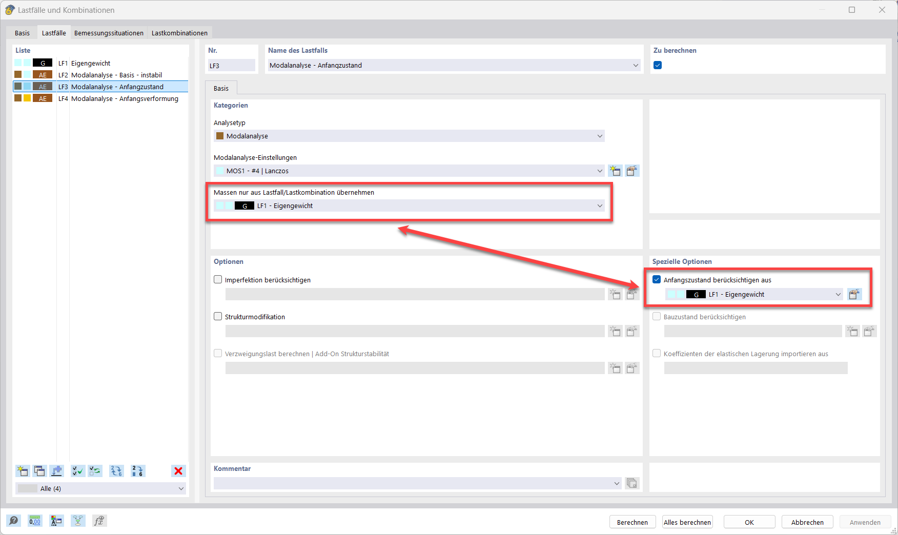
Die erste Lösung ist die Auswahl eines Lastfalls mit einer Zugkraft als Anfangszustand. In diesem Fall ergibt sich unter Berücksichtigung der Nichtlinearitäten (III. Ordnungsanalyse) eines Seilelements eine horizontale Reaktion aus einer reinen Vertikallast. Die horizontale Reaktion entspricht einer Zugkraft. Es ist wichtig zu betonen, dass die Lastfälle oder Lastkombinationen der Option „Massenquelle“ keine Lasten übertragen. Daher müssen zwei Auswahlen stattfinden.

image

Die zweite Option besteht darin, eine Anfangsverformung in der Einstellung des Modalfalls zu definieren.

image

Es wird empfohlen, den Einfluss der Anfangswerte (Anfangszustand oder Mindestlängenänderung) auf die Schwingungsmoden zu bewerten. Relativ geringe Variationen dieser Werte führen zu erheblichen Änderungen der Eigenfrequenzen.


作者

Hidalgo 先生负责动态领域的发展。



;