该图显示了初始状态、钢索单元、初始预应力和最小长度变化的模态分析。
该图显示了初始状态、钢索单元、初始预应力和最小长度变化的模态分析。
2025-02-27
055590

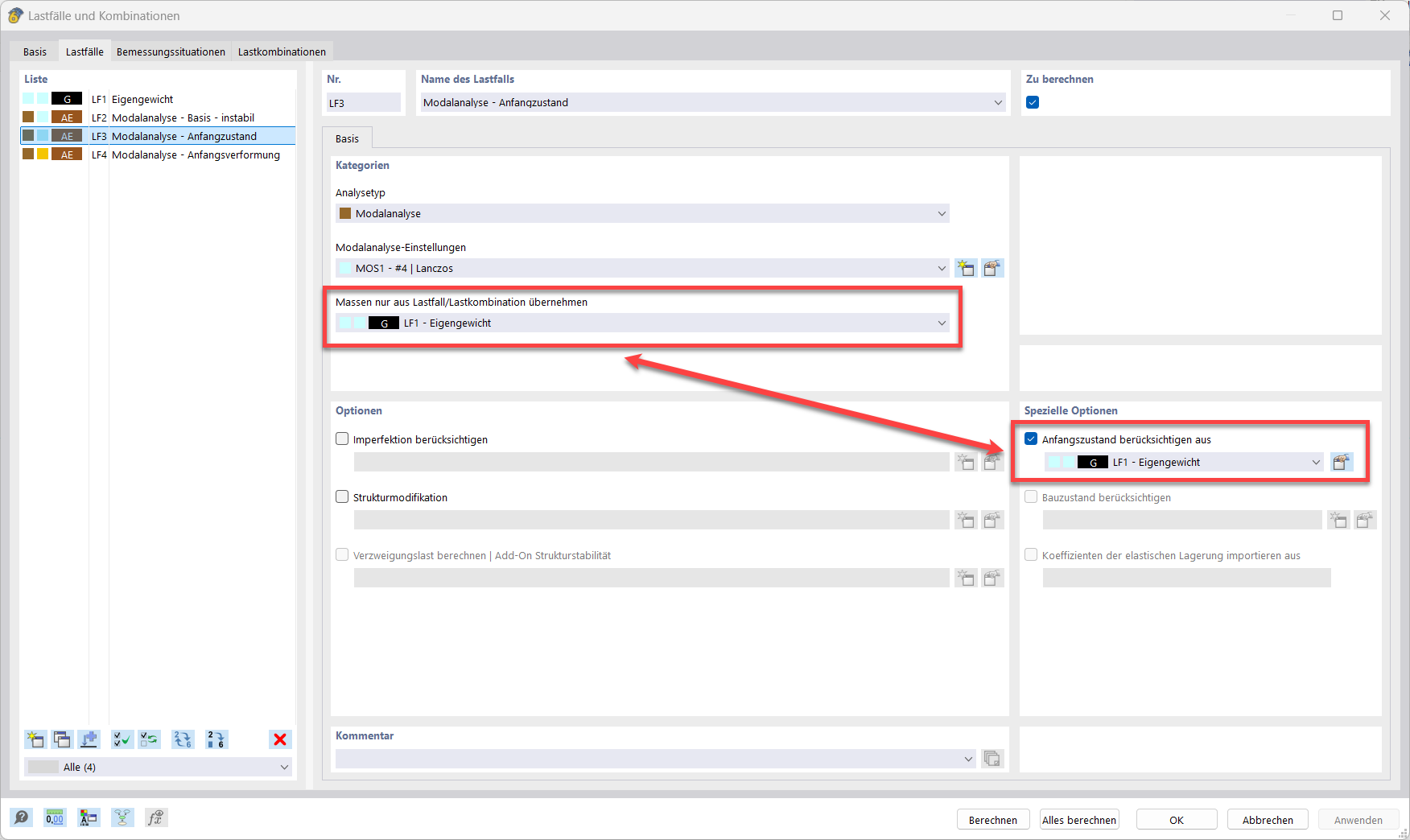
初始状态模态分析

该图显示了初始状态、钢索单元、初始预应力和最小长度变化的模态分析。

图中说明了模态分析的初始状态。清晰展示了索杆、初始预应力和最小长度变化。该图有助于理解“10060 – 结构不稳定”错误并解决因不稳定引起的问题。FAQ 005668 提供了相关的实践建议。
  • 模态分析
  • 初始状态
  • 错误警告 10060
  • 索杆
  • 初始预拉力
  • 最小长度变化
用于
  • 膜结构/索杆模态分析不稳定
分享