剪切验算中有效深度差异的分析,重点介绍钢筋混凝土设计中不一致的原因。
剪切验算中有效深度差异的分析,重点介绍钢筋混凝土设计中不一致的原因。
2025-04-09
056198
  • RFEM 6 的混凝土设计模块
  • 混凝土结构
  • 结构分析与设计
    • 有限元分析
    • ACI 318

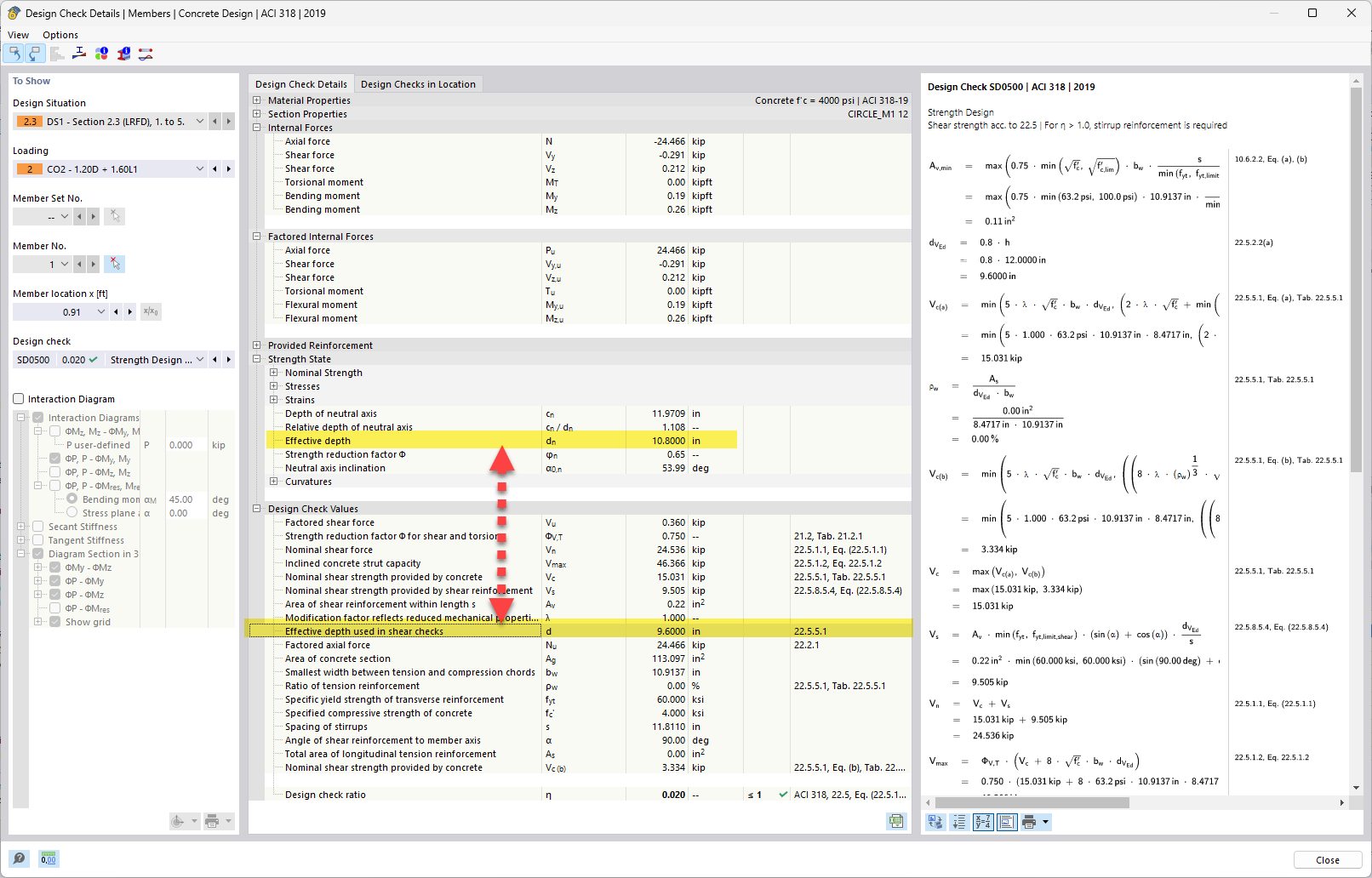
有效深度与抗剪验算中使用的有效深度

剪切验算中有效深度差异的分析,重点介绍钢筋混凝土设计中不一致的原因。

在讨论的主题中,剪切验算的有效深度与计算的有效深度进行了比较。分析解释了为什么由于设计考虑和假设,钢筋混凝土中的有效深度会有差异。这个主题对于准确评估结构构件的承载能力和性能至关重要。剪切验算对于确保结构的安全性和稳定性至关重要。
  • 有效深度差异
  • 混凝土抗剪验算
  • 钢筋混凝土设计
  • 有效深度分析
用于
  • 有效受拉深度 (d) 的计算方法 - ACI 318
分享