854x
005680
2025-04-09

有效受拉深度 (d) 的计算方法 - ACI 318

为什么有效深度与抗剪验算中使用的有效深度不同?


回复:

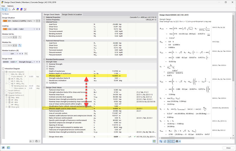
在弯曲(挠曲)时,有效深度“d”是从极限压缩纤维(梁的顶部)到张力钢筋重心的距离。这基本上决定了钢筋距离压缩区有多远,这会影响该截面可以抵抗多少弯矩。 在剪切方面,您需要关注该截面如何抵抗对角裂缝和沿截面流动的剪应力。内部杠杆臂和应力路径的方向不一定与弯曲相同,特别是在具有复杂载荷或几何形状的构件中(例如T型梁或板)。

当弯矩合力和剪力合力方向相同时,弯曲和剪切的d、z、bw没有区别。但当剪力合力方向不同,我们必须寻找该方向上的d、z(而不是垂直于法线轴的方向)。剪力方向改变越大,d、z、bw的差异越大。 可能的差异在附图中显示。 因此,即使是同一根梁,内部力的方向和性质不同,抵抗这些力的几何形状也会相应变化。


作者

Alex 负责北美市场的客户培训、技术支持和持续的程序开发。



;