RFEM 6 材料设置用于结构分析中的玻璃结构建模。
RFEM 6 材料设置用于结构分析中的玻璃结构建模。
2025-05-13
056710
  • RFEM 6

RFEM 6 中玻璃结构材料的定义

RFEM 6 材料设置用于结构分析中的玻璃结构建模。

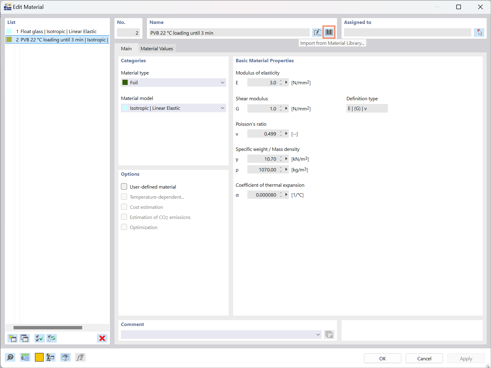
该图展示了使用 RFEM 6 软件定义玻璃结构材料的过程。图中展示了工程师可以在此界面中输入材料特性,用于建筑项目的分析。
  • 材料设置
  • 玻璃结构
  • RFEM 6
  • 结构分析
  • 材料
用于
  • RFEM 6 中的玻璃设计:全面概述
分享