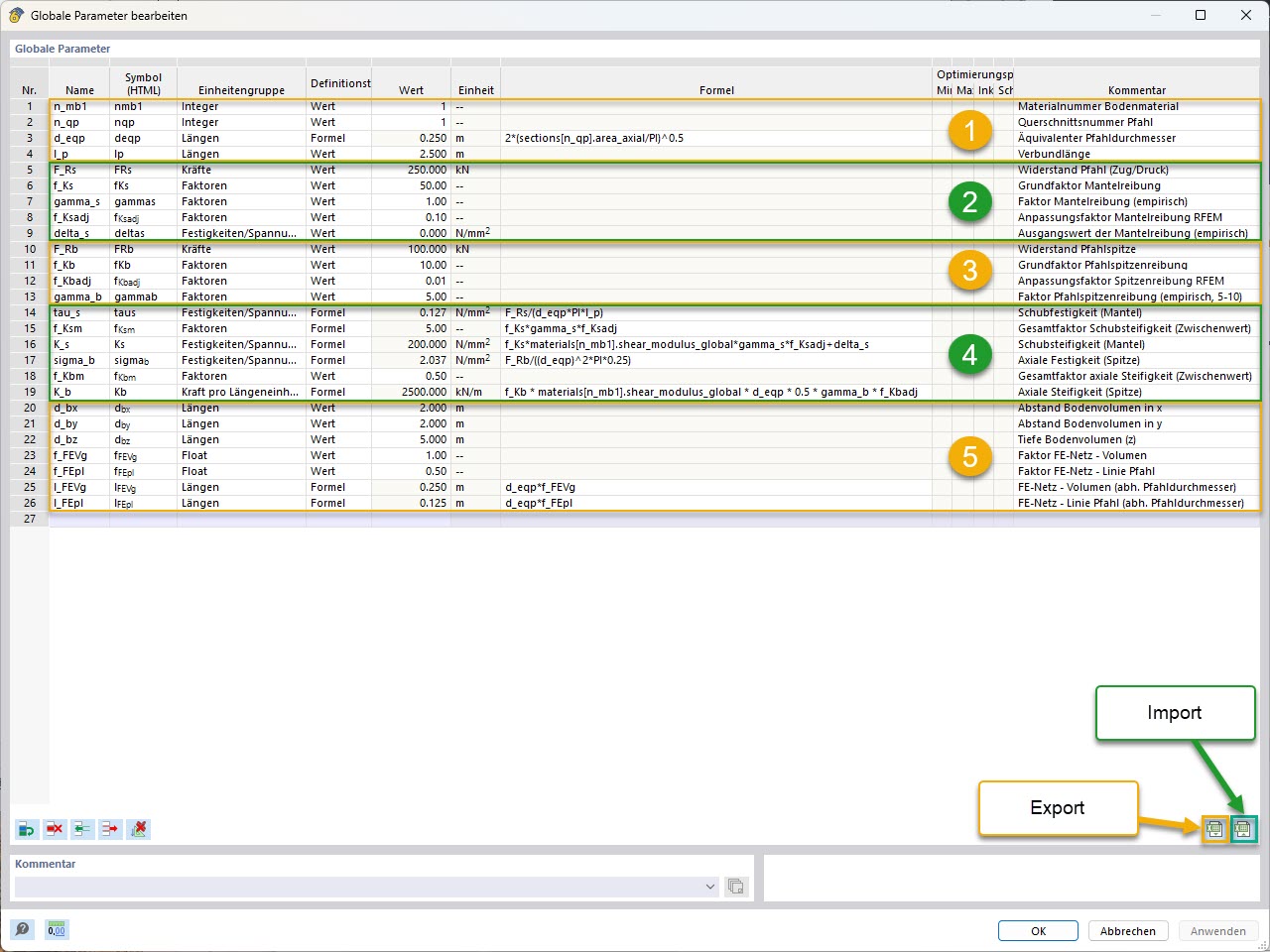
KB 001955 | 基于 Tschuchnigg 的经验桩阻力的参数化桩基建模 | 全局参数(包括分组与导入/导出标记)
KB 001955 | 基于 Tschuchnigg 的经验桩阻力的参数化桩基建模 | 全局参数(包括分组与导入/导出标记)
2025-05-22
056824

KB 001955 | 参数化桩基建模 | 全局参数(与分组和导入/导出标记)

KB 001955 | 基于 Tschuchnigg 的经验桩阻力的参数化桩基建模 | 全局参数(包括分组与导入/导出标记)

  • 岩土工程分析
  • 桩
  • 桩基承载力
  • 全局参数
用于
  • 使用经验性桩阻力的参数化建模
分享