通过使用全局参数,可以在桩阻力类型选项卡中根据桩几何形状和土壤参数计算所需的值。在此文章中使用的示例简化了未分层土壤的情形,并利用 Tschuchnigg 的经验公式进行计算[1]。关于杆件类型桩的更多信息,请参阅以下链接。
接下来的模型由包含“桩”类型杆件的 3D 土方量组成。需要注意的是,为了简化,土壤材料行为被假设为线弹性。桩的强度和阻力被假设为恒定分布,阻力分别为 250 kN(套管)和 100 kN(尖端)。
参数化
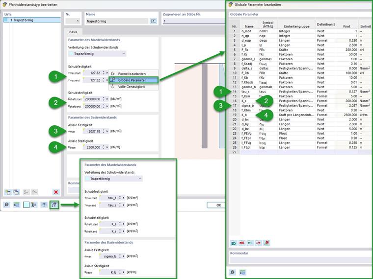
进行了全面的参数化。下图展示了所使用的全局参数。此外,还标记了分组(从 1 到 4 号)以及导入和导出全局参数的选项。
分组:
- 一般输入值(土壤/桩的材料编号/截面编号及其结合长度和土方量的扩展)
- 有限元网格参数(土壤/桩)
- 输入桩阻力值
- 计算的桩套管/尖端阻力参数
在第 4 点计算的桩阻力可以作为全局参数输入到桩阻力选项卡的相应输入字段中。此内容在下图中进行显示。为了检验输入,建议通过“显示公式”按钮进行检查。
计算
桩阻力的计算如手册的理论基础部分所示。 RFEM 6 在线手册 | 岩土工程分析 | 理论基础 | 桩基 在此示例中,由于选择了圆形桩截面,其等效直径即为此直径。对于其他截面类型,可以依照下述公式进行确定。
根据等效桩直径,可以计算其他参数。首先是土方量和分配给桩的线的网格精细度。手册中关于杆件类型“桩”在网格化一节下的建议在此被应用。
RFEM 6 在线手册 | 岩土工程分析 | 基本对象 | 杆件剪切强度的计算可以通过结合长度和等效直径从总剪切强度中推导。在下公式中显示了假设恒定剪切强度和截面的情况。在此示例中,总阻力为 250 kN,桩套管的剪切强度是 127 kN/m²。
此处的套管摩擦通过 Tschuchnigg 的经验公式计算[1]。根据各种因素和承载土壤的 40 N/mm² 剪切模量,可得到恒定的 200 N/mm² 剪切刚度。为了简化和控制,可根据推荐的调整系数计算一个总系数。
|
|
土壤抗剪模量 (基于泊松比和弹性模量;用于非线性材料模型的弹性模量:简单模型(例如 Mohr-Coulomb 模型)首次加载的弹性模量 Eprim 或更高阶的弹性模量(例如硬化土模型)Eur~5 x E(50),prim) |
|
Γs |
桩柱调整系数(经验值;推荐:1) |
|
Δs |
初始侧阻力(经验值;推荐值:0) |
|
fs,RF |
RFEM 调整系数(推荐值:0.1) |
|
|
土体的剪切模量(由泊松比和弹性模量定义;非线性材料模型的弹性模量:简单(例如:Mohr-Coulomb)首次加载 Eprim 或更高阶(例如:硬化土模型)Eur~5 x E(50),prim) |
基于总阻力,桩尖处轴向强度的计算也可以通过等效桩直径进行。在此示例中,假设的 100 kN 结果为 2.037 N/mm² 的强度。
与套管摩擦的计算相同,也可以计算轴向刚度。在此情况下为 2500 kN/m。
|
Dlubal-中国铁路设计标准 |
土体的刚模(剪模) (根据泊松比和弹性模量;非线性材料模型弹性模量:简单(如 Mohr-Coulomb)首次加载 Eprim 或高阶(如硬化土体) Eur~5 x E(50),prim) |
|
Γb |
桩端修正系数(经验值;建议在 5 到 10 之间) |
|
req |
桩尖的等效半径 |
|
fb,RF |
RFEM 调整系数(推荐值: 0.01) |
结果
所得结果展示了“桩”类型杆件的承载行为。下图展示了桩内的正常力和土壤中的主要剪应力,分为两个载重阶段。左侧显示的是未达到套管阻力之前的状态(小于 250 kN 的载荷输入)。右侧显示的是接近完全失效时的状态(小于 250 kN + 100 kN)。从图中可以看到,承载行为从桩套管和尖端的组合载荷传递转换为在桩尖端处传递额外载荷。
要检查桩的承载行为,也可以创建计算图表。下图显示的是桩尖处节点上杆件正常力相对于其纵向位移的图线。
扩展可能性
对于有分层土壤的情况,可以在桩阻力类型的选项卡中选择“可变”分布的剪切阻力。在这种情况下,可以根据分层情况输入变化的套管阻力。在之前的示例中,需要输入承载土壤的所需材料编号,并根据此确定套管剪切刚度。如有必要,使用非恒定剪切强度的假设可能会更有利。