错误消息解释了施工软件中缺少材料参数关系的原因。
错误消息解释了施工软件中缺少材料参数关系的原因。
2025-05-28
056907

FAQ 005688 | 解决用户自定义材料错误的说明

错误消息解释了施工软件中缺少材料参数关系的原因。

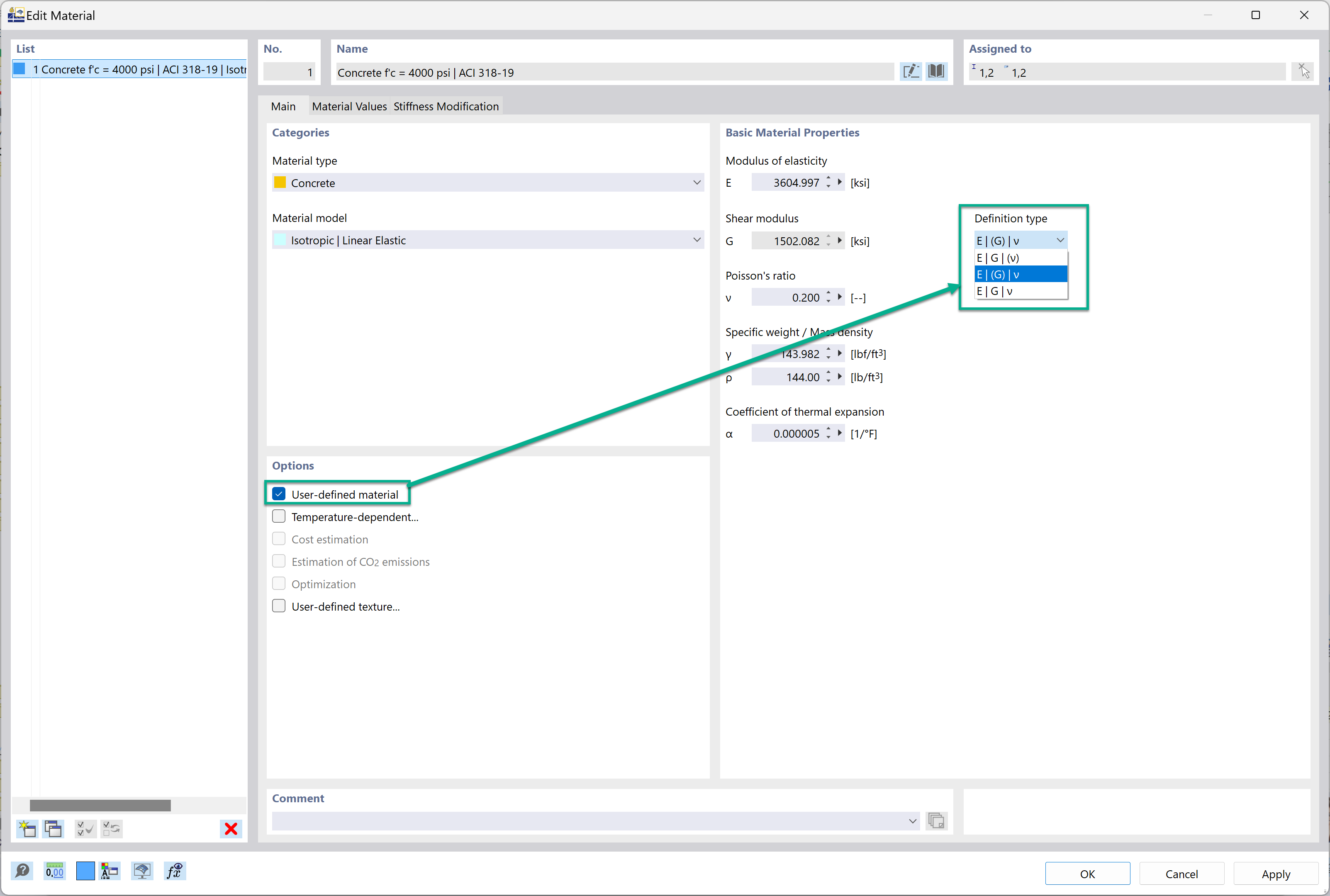
该图展示了与建筑软件中用户自定义材料创建相关的错误信息,特别是关于未满足关系 E2G(1+v)。消息提供了确保材料属性正确计算的指南,强调了在材料定义过程中可能出现的常见错误以及需要进行调整的地方。
  • 用户自定义材料
  • 错误消息
  • 结构软件
  • 材料定义
  • 参数相关
用于
  • 定义杨氏模量、剪切模量和泊松比的类型
分享