87x
005688
2025-06-06

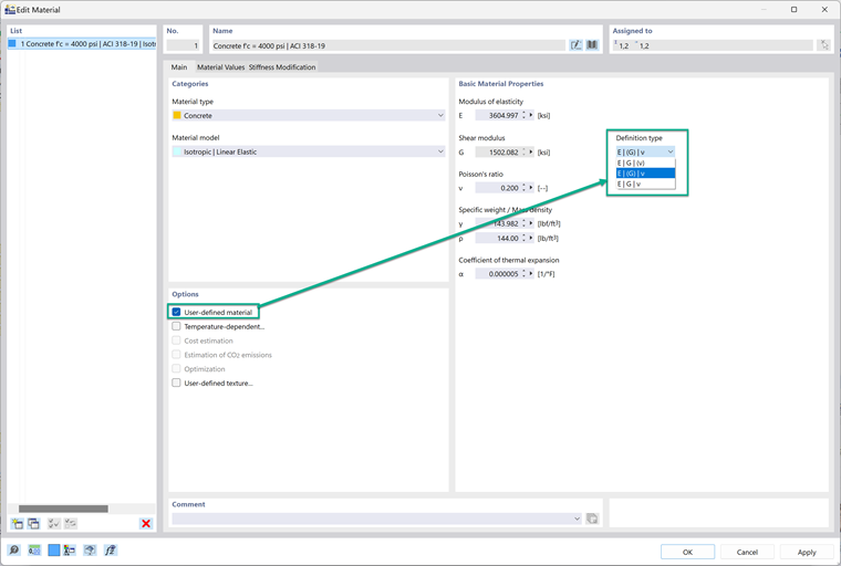
定义杨氏模量、剪切模量和泊松比的类型

尝试创建/编辑一个自定义材料时出现错误信息:“关系 E=2G(1+v) 未满足……”。如何跳过此错误信息并继续使用我定义的材料?


回复:

将材料设置为用户定义后,可以更改定义类型;这控制了弹性模量、剪切模量和泊松比之间的关系。下拉菜单中有三个选项。 1. E | G | (v) 此选项根据 G 和 E 计算泊松比。 2. E | (G) | v 此选项根据 E 和泊松比计算 G。 3. E | G | v 此选项使所有属性彼此独立。如果您希望属性独立,则最好选择此选项。

如果出现以下错误消息,这是一个不错的解决方案: “关系 e=2G(1+v) 未满足。不满足关系的材料不能分配到曲面或实体。请调整材料参数。” 使所有材料属性彼此独立将解决此错误。


作者

Alex 负责北美市场的客户培训、技术支持和持续的程序开发。



;