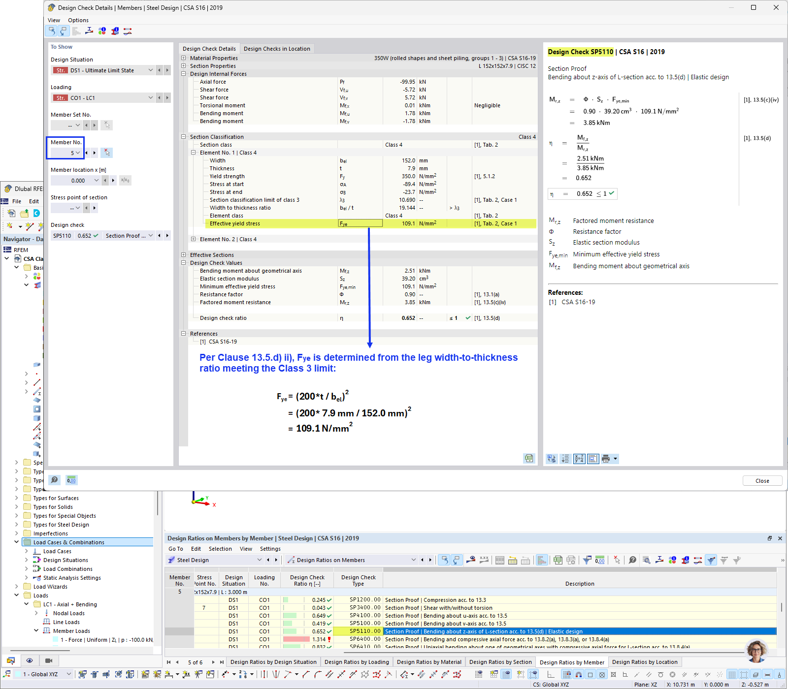
FAQ 005689 | Can I design members with Class 4 sections according to CSA S16 in the Steel Design add-on?
FAQ 005689 | Can I design members with Class 4 sections according to CSA S16 in the Steel Design add-on?
2025-05-30
057011

Effective Yield Stress Calculation

FAQ 005689 | Can I design members with Class 4 sections according to CSA S16 in the Steel Design add-on?

  • CSA S16 Class 4
  • Class 4 Section
  • Steel Section
  • Class 4 Design
  • CSA S16
用于
  • Class 4 Sections According to CSA S16
分享