FAQ 005612 | 如何在 RFEM 6 中定义移动荷载?
FAQ 005612 | 如何在 RFEM 6 中定义移动荷载?
2025-06-03
057058
  • RFEM 6

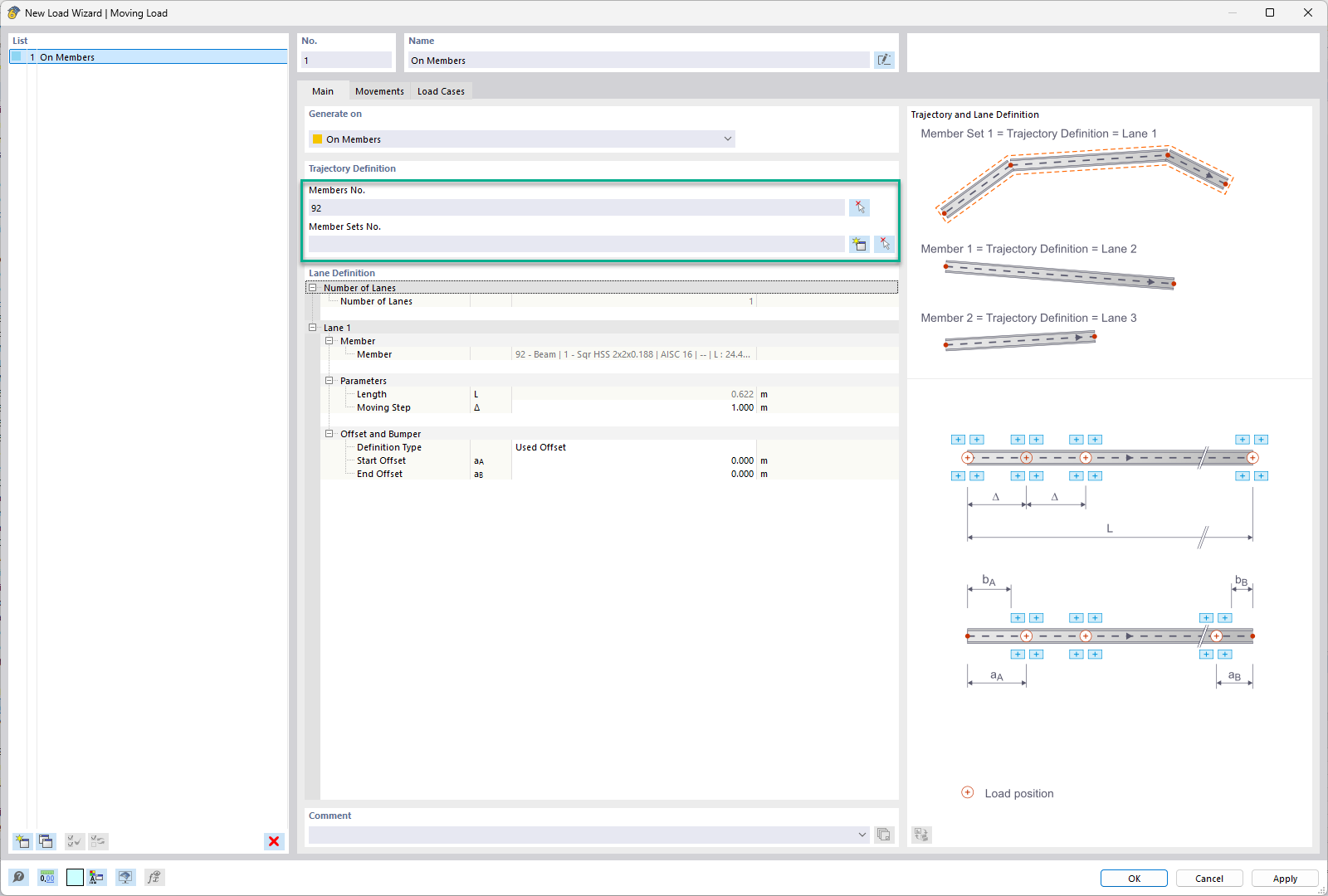
选择杆件或杆件集 - 移动荷载

FAQ 005612 | 如何在 RFEM 6 中定义移动荷载?

  • RFEM 6
  • 结构工程
  • 移动荷载
  • 杆端铰
  • 节点释放
  • 荷载向导
  • 线释放
  • 荷载工况
用于
  • RFEM 6 中的移动荷载
分享