746x
005612
2025-06-03

RFEM 6 中的移动荷载

如何在 RFEM 6 中定义移动荷载?


回复:

移动荷载位于“数据”导航器中的“荷载向导”文件夹中,也可以通过“插入”菜单访问。打开对话框后,会显示一个下拉菜单,您可在其中选择将移动荷载应用到“面”或“杆件”上。
在“基本”选项卡中,选择目标面。荷载路径需通过一系列在模型中绘制的线段来定义。接下来,设定需要定义的线段数量。对于每一条线段,均可定义相关参数,并可设置“偏移”和/或“缓冲”。


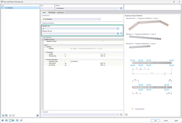
如果要对单个杆件或杆件集施加移动荷载,只需在对话框中选择相应的杆件或杆件集即可。您也可通过 “金色星形”按钮在此对话框中创建新的杆件集。在车道定义下,需指定“移动步长”与“偏移”。请参考右侧示意图,以便更好地理解这些输入参数之间的对应关系。

为此,请在“移动”选项卡中的表格中选择“车道定义”,然后在“荷载模型”列下的单元格中定义一个荷载模型。在此对话框中,需设定荷载分量的数量。针对每个分量,用户可以定义以下参数:

  • 荷载类型
  • 坐标系
  • 荷载方向
  • X 和 Y 位置
  • 定义类型
  • 荷载大小

完成此设置后,可设定荷载系数。此外,还可设定与前一个荷载之间的间距,或选择是否让此移动独立于前一个荷载。


在最后一个“荷载工况”选项卡中,将自动生成所需的荷载工况。


作者

Alex 负责北美市场的客户培训、技术支持和持续的程序开发。



;