FAQ 005701 | 如何将用户自定义材料保存到 RFEM 6 的材料库中?
FAQ 005701 | 如何将用户自定义材料保存到 RFEM 6 的材料库中?
2025-06-30
057600

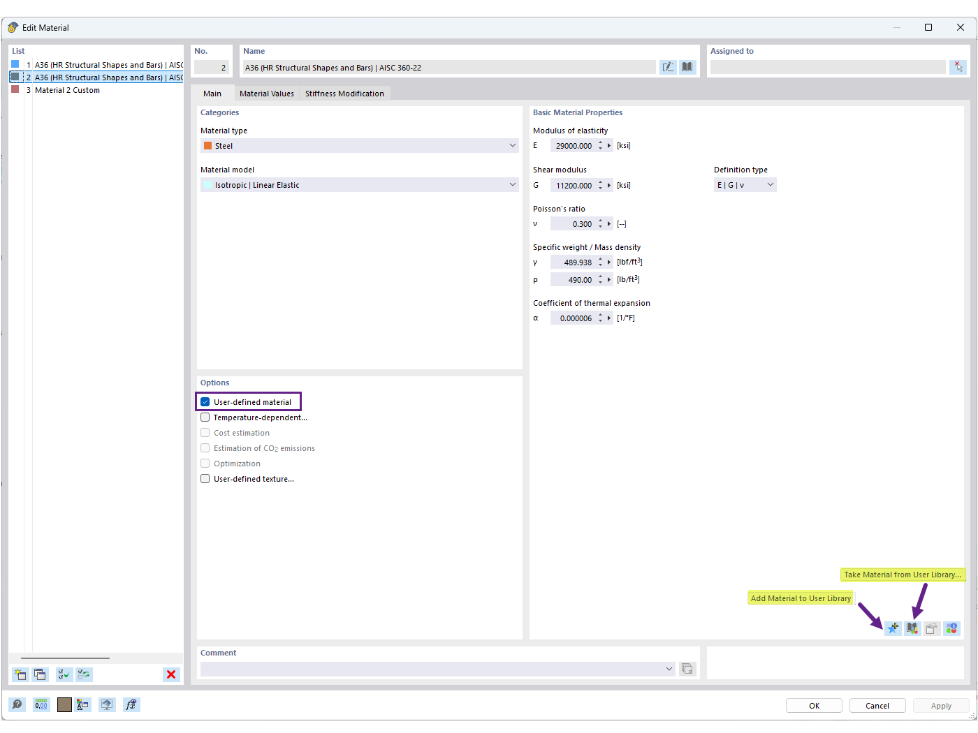
将用户自定义材料保存到库中

FAQ 005701 | 如何将用户自定义材料保存到 RFEM 6 的材料库中?

  • 自定义材料库
  • 用户自定义材料
  • 材料库
用于
  • 用户材料库
分享