166x
005701
2025-06-30

用户材料库

如何将自定义材料保存到 RFEM 6 的材料库中?


回复:

要在RFEM 6中保存用户自定义材质,您有两种选择:

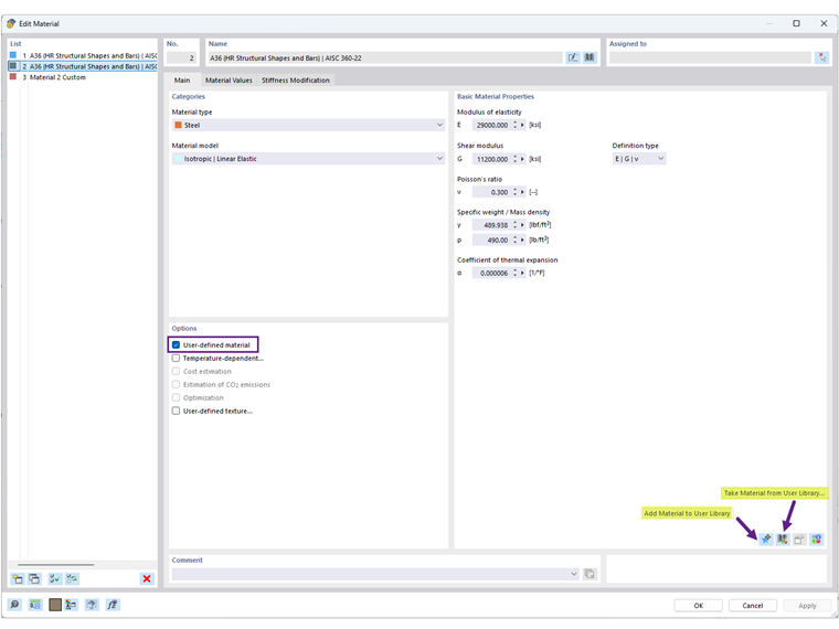
  1. 从材质对话框:编辑现有材质或创建新材质,然后单击“将材质添加到用户库”图标(图像1)。
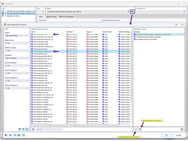
  2. 直接在库中:打开材质库并使用“在用户库中创建材质”选项(图像2)。

一旦保存,您的用户自定义材质将以绿色显示,并可用于其他模型。

用户材质库数据库的位置可以在“程序选项”下找到。您也可以将DBM文件与其他用户共享以供在不同计算机上使用。接收者应将DBM文件保存在路径设置指定的文件夹中(图像3)。


作者

Cisca 负责北美市场的客户培训、技术支持和持续的程序开发。



;