FAQ 005701 | 如何在 RFEM 6 中将自定义材料保存到材料库中?
FAQ 005701 | 如何在 RFEM 6 中将自定义材料保存到材料库中?
2025-06-30
057601

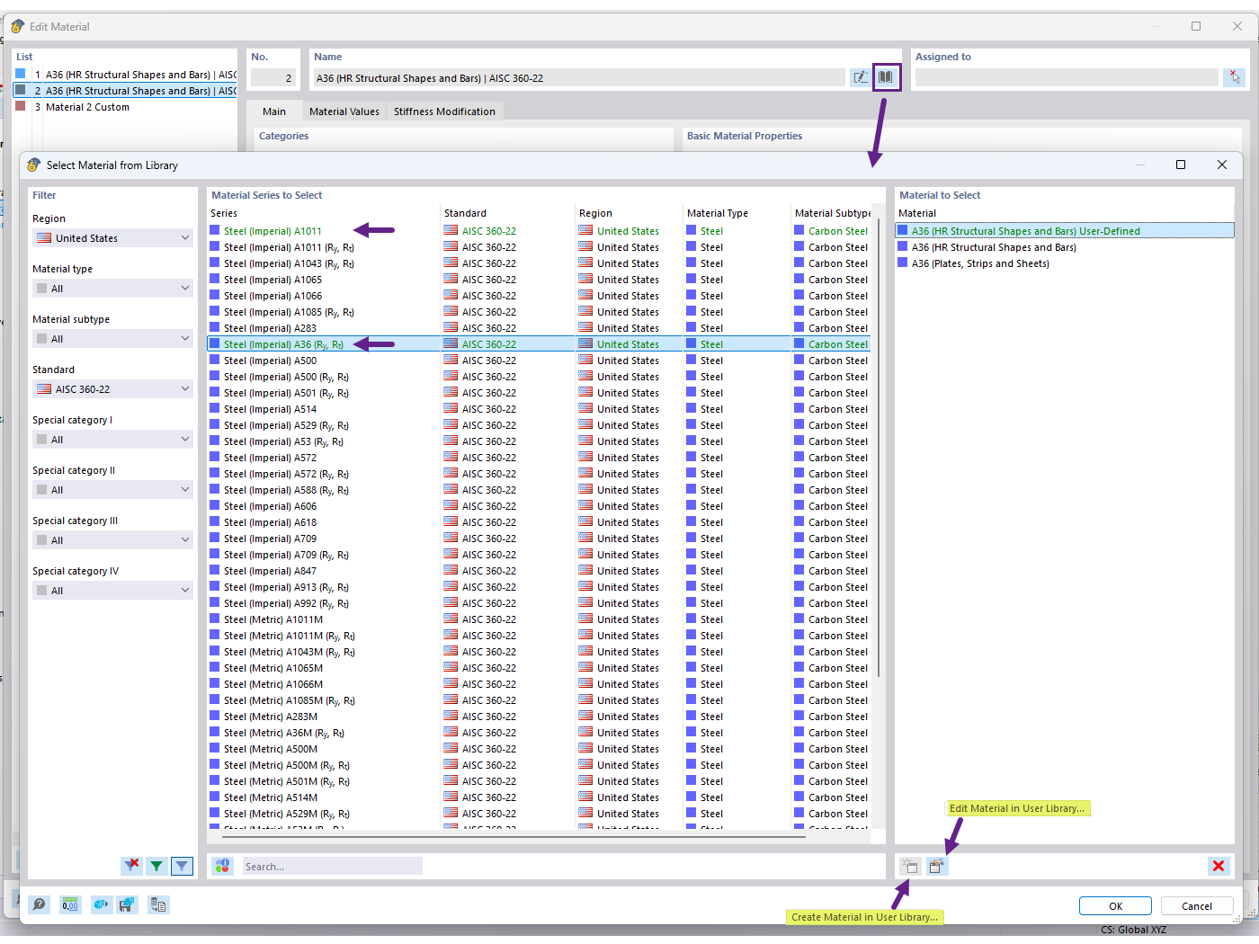
在用户材料库中创建材料

FAQ 005701 | 如何在 RFEM 6 中将自定义材料保存到材料库中?

  • 用户材料库
  • 用户自定义材料
  • 材料库
用于
  • 用户材料库
分享