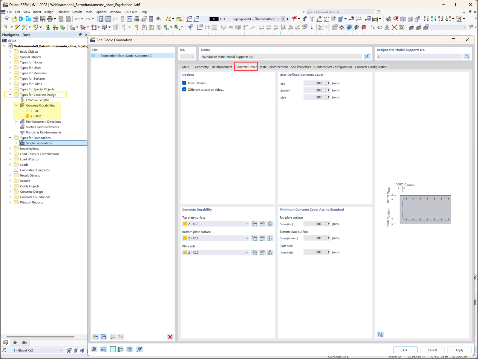
基础设计软件中的定义混凝土保护层参数的输入界面。
基础设计软件中的定义混凝土保护层参数的输入界面。
2025-09-01
058703
  • RFEM 6
  • RFEM 6 的混凝土基础模块
  • 地基与基础工程

基础混凝土保护层规范

基础设计软件中的定义混凝土保护层参数的输入界面。

这张图展示了混凝土基础模块中用于设定混凝土保护层厚度要求的输入界面。这个功能对于确保钢筋混凝土抵御环境因素的耐久性和保护性至关重要。用户可以通过这个界面,为基础的不同部件精确设定不同的保护层厚度,根据具体项目的要求进行调整。
  • 混凝土保护层
  • 基础设计
  • 建筑软件
  • 结构工程
  • 混凝土基础模块
用于
  • 如何设计牢固可靠的混凝土基础(项目演示):第 1 部分
分享