设计状况说明了根据 ASCE 7 和 ASTM E1300-24 标准为玻璃结构自动生成荷载组合的过程。
设计状况说明了根据 ASCE 7 和 ASTM E1300-24 标准为玻璃结构自动生成荷载组合的过程。
2025-11-10
060023
  • RFEM 6
  • 玻璃结构和幕墙

基于 ASCE 7 标准的设计状况

设计状况说明了根据 ASCE 7 和 ASTM E1300-24 标准为玻璃结构自动生成荷载组合的过程。

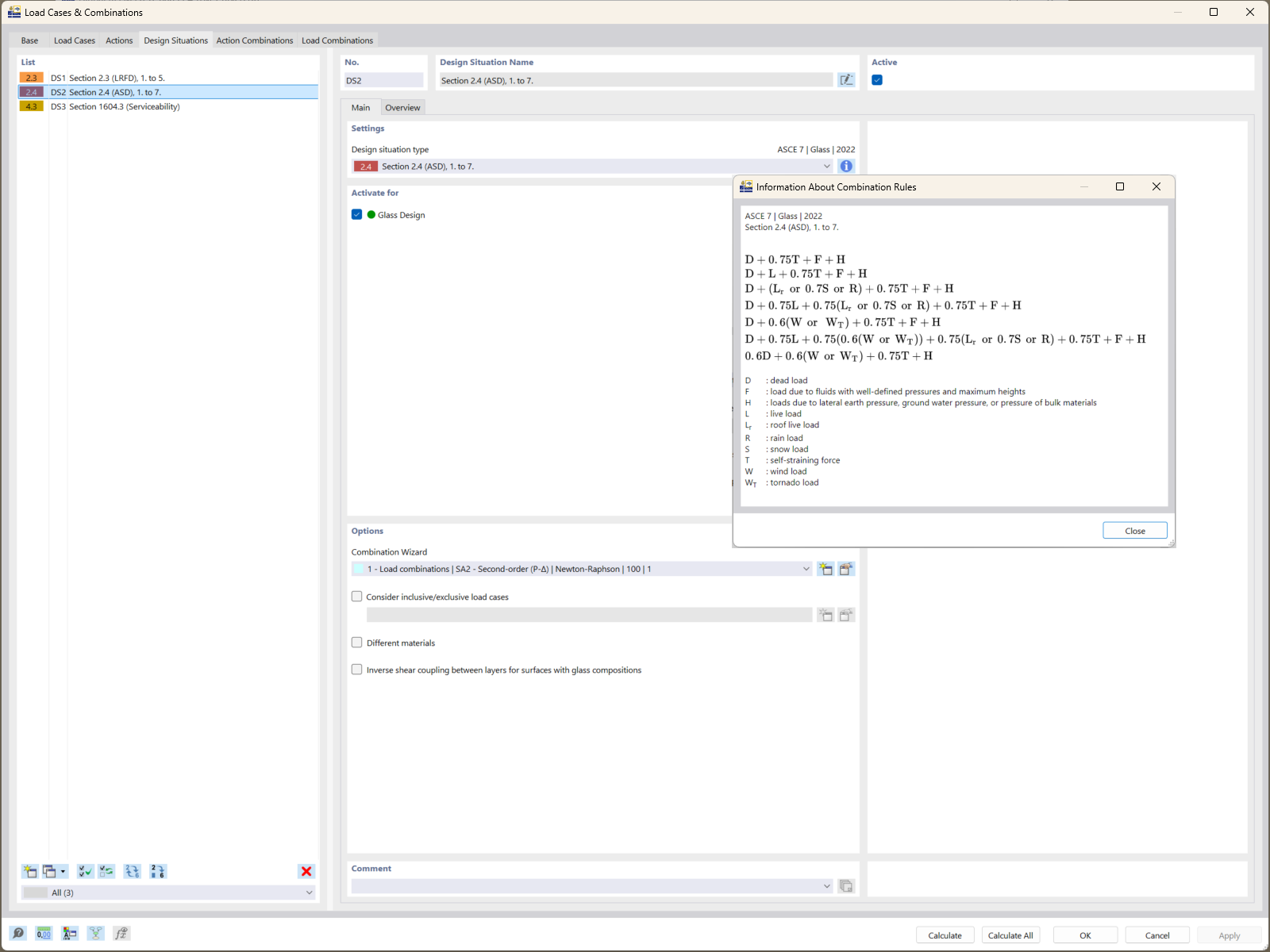
RFEM 6 显示的设计状况展示了根据 ASCE 7 标准自动生成荷载组合的过程。这些组合考虑了玻璃结构的基础荷载持续时间系数。它们被集成到 ASTM E1300-24 的强度设计方法中,确保对玻璃拉应力限值的精确评估。
  • 荷载组合
  • ASCE 7
  • ASTM E1300-24
  • 玻璃结构
  • RFEM 6
  • 抗拉强度极限
用于
  • RFEM 6 中基于 ASTM E1300-24 玻璃设计:详细指南
分享