屏幕截图显示了 RFEM 6 中用于结构分析的徐变收缩分析类型设置选项。
屏幕截图显示了 RFEM 6 中用于结构分析的徐变收缩分析类型设置选项。
2025-11-24
060235
  • RFEM 6
  • RFEM 6 的混凝土设计模块
  • 混凝土结构

RFEM 6 中的徐变和收缩分析

屏幕截图显示了 RFEM 6 中用于结构分析的徐变收缩分析类型设置选项。

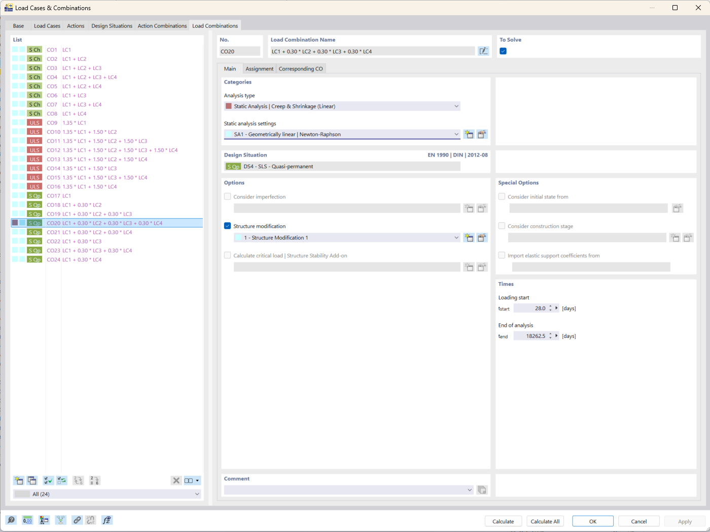
该图展示了 RFEM 6 的界面,重点介绍了徐变和收缩分析类型。在结构工程中,该功能用于考虑时间对混凝土结构的影响。用户可以输入与材料在使用期间的行为相关的参数。这有助于提高长期挠度分析结果的精度。
  • 徐变分析
  • 收缩分析
  • RFEM 6
  • 结构分析
用于
  • 混凝土设计模块:建筑设计的关键功能和优势
分享